Xml Browsers

Jika kamu sedang mencari Xml Browsers, maka anda berada di halaman yang tepat. Kami menyediakan aneka Xml Browsers yang bisa anda pesan online. Silakan hubungi kami via +6282245078486, jangan lupa sertakan juka gambar yang diinginkan.

Kami mengirim paket Xml Browsers melalui berbagai ekspedisi, misalnya JNE, JNT, POS, dll. Kami juga menerima pembayaran via BCA/Mandiri/dll. Pengiriman biasanya tidak sampai seminggu sudah sampai dan kami sertakan pula nomor resi yang bisa digunakan untuk tracking barang secara online.

xml browse

Tidak hanya Xml Browsers, anda juga bisa melihat gambar lain seperti Format Meaning, Icon.png, Data Set, File Extension, Document Icon, Editor Download, Website Code, Code Example, Structure Diagram, Sims 4, Search Icon, Full Form, Tutorial for Beginners, Schema Types, Format Example, Web Page Example, Symbol, Archivo, Edit, Structure, Uses, 文件, File Type, and HTML.

Berbagai Contoh Xml Browsers

Berikut kami sertakan berbagai contoh gambar untuk Xml Browsers, silakan save gambar di bawah dengan klik tombol pesan, anda akan kami arahkan pemesanan via WA ke +6282245078486.

xml spy   xml browsers 459×346

xml spy xml browsers

Order Sekarang

xml viewers 499×396

xml viewers

Order Sekarang

file explorer view 1276×798

file explorer view

Order Sekarang

sample screenshots  xml browsers rendering uxf descriptions  xml 320×320

sample screenshots xml browsers rendering uxf descriptions xml

Order Sekarang

xml viewer 500×320

xml viewer

Order Sekarang

xml viewer xml editor   app store 1200×630

xml viewer xml editor app store

Order Sekarang

xml viewer editor xml reader apps  google play 512×512

xml viewer editor xml reader apps google play

Order Sekarang

browsers  support xml view edit xml 330×157

browsers support xml view edit xml

Order Sekarang

ways  view xml files wikihow 728×546

ways view xml files wikihow

Order Sekarang

xml viewer  google chrome extension 1020×638

xml viewer google chrome extension

Order Sekarang

xml 768×584

xml

Order Sekarang

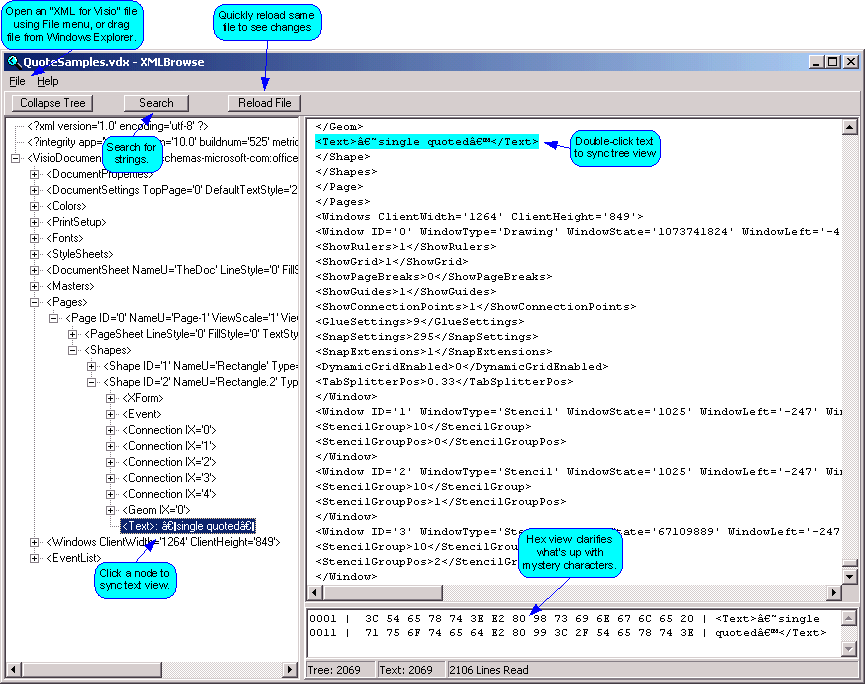
xml browse 865×684

xml browse

Order Sekarang

xml viewer  editor 720×451

xml viewer editor

Order Sekarang

mozilla firefox   xml browser 475×528

mozilla firefox xml browser

Order Sekarang

xml viewer alternatives xml editors similar apps page 309×197

xml viewer alternatives xml editors similar apps page

Order Sekarang

xml viewer alternatives top  xml editors similar apps alternativeto 309×197

xml viewer alternatives top xml editors similar apps alternativeto

Order Sekarang

internet explorer   xml browser 488×450

internet explorer xml browser

Order Sekarang

Temukan solusi terbaik untuk kenyamanan ruang Anda dengan Xml Browsers! Produk peredam suara dan panas ini menawarkan performa maksimal dengan harga yang terjangkau. Dapatkan kualitas unggul tanpa menguras kantong, dan nikmati suasana tenang serta sejuk di setiap sudut rumah atau kantor Anda. Pilih Xml Browsers – pilihan cerdas untuk investasi jangka panjang!

Tidak ada hasil untuk penelusuran kata kunci Xml Browsers

NO RESULT FOUND

Maaf, tidak ada yang cocok dengan kriteria yang Anda cari.

Apa yang ingin Anda lakukan?
« kembali ke Beranda atau gunakan kotak pencarian dibawah ini untuk mulai penelusuran baru.

Social Media & Marketplace
Chat via Whatsapp

Ada yang ditanyakan?
Klik untuk chat dengan customer support kami

Raisa
● online
Benu
● online
Raisa
● online
Halo, perkenalkan saya Raisa
baru saja
Ada yang bisa saya bantu?
baru saja
Produk Quick Order

Pemesanan dapat langsung menghubungi kontak dibawah:

Xml Browsers

Jika kamu sedang mencari Xml Browsers, maka anda berada di halaman yang tepat. Kami menyediakan aneka Xml Browsers yang bisa anda pesan online. Silakan hubungi kami via +6282245078486, jangan lupa sertakan juka gambar yang diinginkan.

Kami mengirim paket Xml Browsers melalui berbagai ekspedisi, misalnya JNE, JNT, POS, dll. Kami juga menerima pembayaran via BCA/Mandiri/dll. Pengiriman biasanya tidak sampai seminggu sudah sampai dan kami sertakan pula nomor resi yang bisa digunakan untuk tracking barang secara online.

xml browse

Tidak hanya Xml Browsers, anda juga bisa melihat gambar lain seperti Format Meaning, Icon.png, Data Set, File Extension, Document Icon, Editor Download, Website Code, Code Example, Structure Diagram, Sims 4, Search Icon, Full Form, Tutorial for Beginners, Schema Types, Format Example, Web Page Example, Symbol, Archivo, Edit, Structure, Uses, 文件, File Type, and HTML.

Berbagai Contoh Xml Browsers

Berikut kami sertakan berbagai contoh gambar untuk Xml Browsers, silakan save gambar di bawah dengan klik tombol pesan, anda akan kami arahkan pemesanan via WA ke +6282245078486.

xml spy   xml browsers 459×346

xml spy xml browsers

Order Sekarang

xml viewers 499×396

xml viewers

Order Sekarang

file explorer view 1276×798

file explorer view

Order Sekarang

sample screenshots  xml browsers rendering uxf descriptions  xml 320×320

sample screenshots xml browsers rendering uxf descriptions xml

Order Sekarang

xml viewer 500×320

xml viewer

Order Sekarang

xml viewer xml editor   app store 1200×630

xml viewer xml editor app store

Order Sekarang

xml viewer editor xml reader apps  google play 512×512

xml viewer editor xml reader apps google play

Order Sekarang

browsers  support xml view edit xml 330×157

browsers support xml view edit xml

Order Sekarang

ways  view xml files wikihow 728×546

ways view xml files wikihow

Order Sekarang

xml viewer  google chrome extension 1020×638

xml viewer google chrome extension

Order Sekarang

xml 768×584

xml

Order Sekarang

xml browse 865×684

xml browse

Order Sekarang

xml viewer  editor 720×451

xml viewer editor

Order Sekarang

mozilla firefox   xml browser 475×528

mozilla firefox xml browser

Order Sekarang

xml viewer alternatives xml editors similar apps page 309×197

xml viewer alternatives xml editors similar apps page

Order Sekarang

xml viewer alternatives top  xml editors similar apps alternativeto 309×197

xml viewer alternatives top xml editors similar apps alternativeto

Order Sekarang

internet explorer   xml browser 488×450

internet explorer xml browser

Order Sekarang

Temukan solusi terbaik untuk kenyamanan ruang Anda dengan Xml Browsers! Produk peredam suara dan panas ini menawarkan performa maksimal dengan harga yang terjangkau. Dapatkan kualitas unggul tanpa menguras kantong, dan nikmati suasana tenang serta sejuk di setiap sudut rumah atau kantor Anda. Pilih Xml Browsers – pilihan cerdas untuk investasi jangka panjang!