Vs Kernel

Jika kamu sedang mencari Vs Kernel, maka anda berada di halaman yang tepat. Kami menyediakan aneka Vs Kernel yang bisa anda pesan online. Silakan hubungi kami via +6282245078486, jangan lupa sertakan juka gambar yang diinginkan.

Kami mengirim paket Vs Kernel melalui berbagai ekspedisi, misalnya JNE, JNT, POS, dll. Kami juga menerima pembayaran via BCA/Mandiri/dll. Pengiriman biasanya tidak sampai seminggu sudah sampai dan kami sertakan pula nomor resi yang bisa digunakan untuk tracking barang secara online.

understanding  linux kernel detailed guide linux magazine

Tidak hanya Vs Kernel, anda juga bisa melihat gambar lain seperti Company Logo, Panic Meme, Operating System, What Is Linux, Linux Artwork, Single Corn, Dried Coconut, Singular Popcorn, Bryan Johnson, Wheat Grain, OS Diagram, What Is Apricot, Korn, Process, What Is Computer, Computers, Kernel Corn Recipes, Apple, Architecture, Biggest Popcorn, and Wheat.

Berbagai Contoh Vs Kernel

Berikut kami sertakan berbagai contoh gambar untuk Vs Kernel, silakan save gambar di bawah dengan klik tombol pesan, anda akan kami arahkan pemesanan via WA ke +6282245078486.

kernel  kernel  wessieboi  deviantart 1192×670

kernel kernel wessieboi deviantart

Order Sekarang

colonel  kernel whats  difference 1024×640

colonel kernel whats difference

Order Sekarang

kernel  operating system whats  difference 1024×640

kernel operating system whats difference

Order Sekarang

kernel  kernel exploring   data structure affects neural 1254×548

kernel kernel exploring data structure affects neural

Order Sekarang

python connect  existing kernel   code stack overflow 1460×466

python connect existing kernel code stack overflow

Order Sekarang

code restart kernel python design talk 1200×793

code restart kernel python design talk

Order Sekarang

building  modifying linux kernel  visual studio sysprogs tutorials 822×642

building modifying linux kernel visual studio sysprogs tutorials

Order Sekarang

kernel center  operating system 1024×478

kernel center operating system

Order Sekarang

palm oil  palm kernel oil spiceography showdown spiceography 2000×1331

palm oil palm kernel oil spiceography showdown spiceography

Order Sekarang

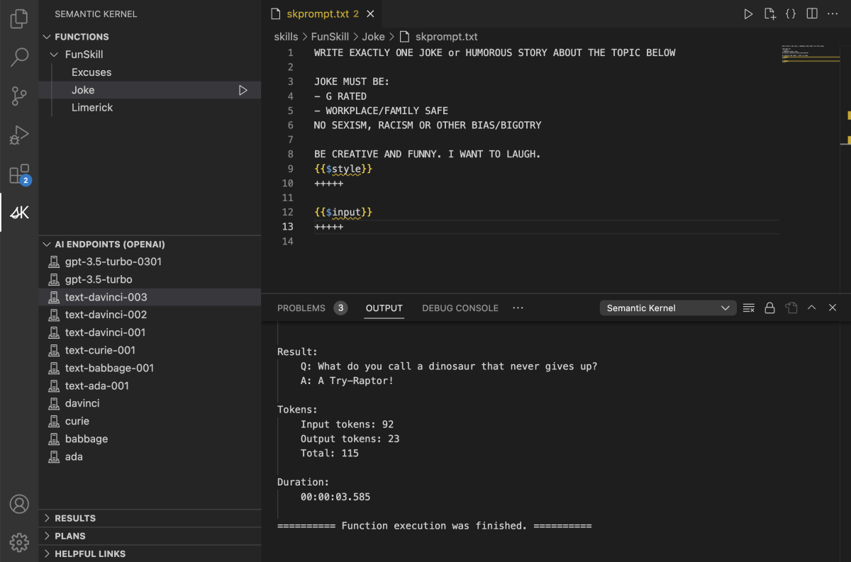
understanding  kernel  semantic kernel microsoft learn 3424×1612

understanding kernel semantic kernel microsoft learn

Order Sekarang

kernel  operating systems functions modes 419×493

kernel operating systems functions modes

Order Sekarang

managing linux kernel packages  visualkernel visualkernel 804×713

managing linux kernel packages visualkernel visualkernel

Order Sekarang

user space  kernel space  working  exploring 1200×1200

user space kernel space working exploring

Order Sekarang

linux  monolithic kernel baeldung  linux 6246×1597

linux monolithic kernel baeldung linux

Order Sekarang

pre built vm images  develop kernel modules efficiently 1278×763

pre built vm images develop kernel modules efficiently

Order Sekarang

kernel types  functions 4166×1750

kernel types functions

Order Sekarang

kernel vrogueco 2401×1561

kernel vrogueco

Order Sekarang

difference  kernel  shell pediaacom 799×663

difference kernel shell pediaacom

Order Sekarang

kernel definition  techtarget 0 x 0

kernel definition techtarget

Order Sekarang

kernel     matter android authority 1920×1024

kernel matter android authority

Order Sekarang

difference  user mode  kernel mode scaler topics 3400×2137

difference user mode kernel mode scaler topics

Order Sekarang

understanding  linux kernel detailed guide linux magazine 1280×1012

understanding linux kernel detailed guide linux magazine

Order Sekarang

difference  user mode  kernel mode learn loner 1600×900

difference user mode kernel mode learn loner

Order Sekarang

check kernel version   server oudel 761×611

check kernel version server oudel

Order Sekarang

user mode  kernel mode understanding operating system fundamentals 2240×1260

user mode kernel mode understanding operating system fundamentals

Order Sekarang

announcement linux kernel module development  visual studio 906×746

announcement linux kernel module development visual studio

Order Sekarang

separation kernel 2192×1076

separation kernel

Order Sekarang

kernel  computer science  patrick sanchez blog 1280×720

kernel computer science patrick sanchez blog

Order Sekarang

difference  operating system  kernel explain 1280×720

difference operating system kernel explain

Order Sekarang

operating systems whats contained  kernel mode  virtual 2356×1314

operating systems whats contained kernel mode virtual

Order Sekarang

https knlazo reflexisinc  kernel views authenticate  az view 1280×720

https knlazo reflexisinc kernel views authenticate az view

Order Sekarang

explain  os kernel    year   anand 1085×836

explain os kernel year anand

Order Sekarang

kernel    work  sohutechno medium 1200×675

kernel work sohutechno medium

Order Sekarang

Temukan solusi terbaik untuk kenyamanan ruang Anda dengan Vs Kernel! Produk peredam suara dan panas ini menawarkan performa maksimal dengan harga yang terjangkau. Dapatkan kualitas unggul tanpa menguras kantong, dan nikmati suasana tenang serta sejuk di setiap sudut rumah atau kantor Anda. Pilih Vs Kernel – pilihan cerdas untuk investasi jangka panjang!

Tidak ada hasil untuk penelusuran kata kunci Vs Kernel

NO RESULT FOUND

Maaf, tidak ada yang cocok dengan kriteria yang Anda cari.

Apa yang ingin Anda lakukan?
« kembali ke Beranda atau gunakan kotak pencarian dibawah ini untuk mulai penelusuran baru.

Social Media & Marketplace
Chat via Whatsapp

Ada yang ditanyakan?
Klik untuk chat dengan customer support kami

Raisa
● online
Benu
● online
Raisa
● online
Halo, perkenalkan saya Raisa
baru saja
Ada yang bisa saya bantu?
baru saja
Produk Quick Order

Pemesanan dapat langsung menghubungi kontak dibawah:

Vs Kernel

Jika kamu sedang mencari Vs Kernel, maka anda berada di halaman yang tepat. Kami menyediakan aneka Vs Kernel yang bisa anda pesan online. Silakan hubungi kami via +6282245078486, jangan lupa sertakan juka gambar yang diinginkan.

Kami mengirim paket Vs Kernel melalui berbagai ekspedisi, misalnya JNE, JNT, POS, dll. Kami juga menerima pembayaran via BCA/Mandiri/dll. Pengiriman biasanya tidak sampai seminggu sudah sampai dan kami sertakan pula nomor resi yang bisa digunakan untuk tracking barang secara online.

pre built vm images  develop kernel modules efficiently

Tidak hanya Vs Kernel, anda juga bisa melihat gambar lain seperti Company Logo, Panic Meme, Operating System, What Is Linux, Linux Artwork, Single Corn, Dried Coconut, Singular Popcorn, Bryan Johnson, Wheat Grain, OS Diagram, What Is Apricot, Korn, Process, What Is Computer, Computers, Kernel Corn Recipes, Apple, Architecture, Biggest Popcorn, and Wheat.

Berbagai Contoh Vs Kernel

Berikut kami sertakan berbagai contoh gambar untuk Vs Kernel, silakan save gambar di bawah dengan klik tombol pesan, anda akan kami arahkan pemesanan via WA ke +6282245078486.

kernel  kernel  wessieboi  deviantart 1192×670

kernel kernel wessieboi deviantart

Order Sekarang

colonel  kernel whats  difference 1024×640

colonel kernel whats difference

Order Sekarang

kernel  operating system whats  difference 1024×640

kernel operating system whats difference

Order Sekarang

kernel  kernel exploring   data structure affects neural 1254×548

kernel kernel exploring data structure affects neural

Order Sekarang

python connect  existing kernel   code stack overflow 1460×466

python connect existing kernel code stack overflow

Order Sekarang

code restart kernel python design talk 1200×793

code restart kernel python design talk

Order Sekarang

building  modifying linux kernel  visual studio sysprogs tutorials 822×642

building modifying linux kernel visual studio sysprogs tutorials

Order Sekarang

kernel center  operating system 1024×478

kernel center operating system

Order Sekarang

palm oil  palm kernel oil spiceography showdown spiceography 2000×1331

palm oil palm kernel oil spiceography showdown spiceography

Order Sekarang

understanding  kernel  semantic kernel microsoft learn 3424×1612

understanding kernel semantic kernel microsoft learn

Order Sekarang

kernel  operating systems functions modes 419×493

kernel operating systems functions modes

Order Sekarang

managing linux kernel packages  visualkernel visualkernel 804×713

managing linux kernel packages visualkernel visualkernel

Order Sekarang

user space  kernel space  working  exploring 1200×1200

user space kernel space working exploring

Order Sekarang

linux  monolithic kernel baeldung  linux 6246×1597

linux monolithic kernel baeldung linux

Order Sekarang

pre built vm images  develop kernel modules efficiently 1278×763

pre built vm images develop kernel modules efficiently

Order Sekarang

kernel types  functions 4166×1750

kernel types functions

Order Sekarang

kernel vrogueco 2401×1561

kernel vrogueco

Order Sekarang

difference  kernel  shell pediaacom 799×663

difference kernel shell pediaacom

Order Sekarang

kernel definition  techtarget 0 x 0

kernel definition techtarget

Order Sekarang

kernel     matter android authority 1920×1024

kernel matter android authority

Order Sekarang

difference  user mode  kernel mode scaler topics 3400×2137

difference user mode kernel mode scaler topics

Order Sekarang

understanding  linux kernel detailed guide linux magazine 1280×1012

understanding linux kernel detailed guide linux magazine

Order Sekarang

difference  user mode  kernel mode learn loner 1600×900

difference user mode kernel mode learn loner

Order Sekarang

check kernel version   server oudel 761×611

check kernel version server oudel

Order Sekarang

user mode  kernel mode understanding operating system fundamentals 2240×1260

user mode kernel mode understanding operating system fundamentals

Order Sekarang

announcement linux kernel module development  visual studio 906×746

announcement linux kernel module development visual studio

Order Sekarang

separation kernel 2192×1076

separation kernel

Order Sekarang

kernel  computer science  patrick sanchez blog 1280×720

kernel computer science patrick sanchez blog

Order Sekarang

difference  operating system  kernel explain 1280×720

difference operating system kernel explain

Order Sekarang

operating systems whats contained  kernel mode  virtual 2356×1314

operating systems whats contained kernel mode virtual

Order Sekarang

https knlazo reflexisinc  kernel views authenticate  az view 1280×720

https knlazo reflexisinc kernel views authenticate az view

Order Sekarang

explain  os kernel    year   anand 1085×836

explain os kernel year anand

Order Sekarang

kernel    work  sohutechno medium 1200×675

kernel work sohutechno medium

Order Sekarang

Temukan solusi terbaik untuk kenyamanan ruang Anda dengan Vs Kernel! Produk peredam suara dan panas ini menawarkan performa maksimal dengan harga yang terjangkau. Dapatkan kualitas unggul tanpa menguras kantong, dan nikmati suasana tenang serta sejuk di setiap sudut rumah atau kantor Anda. Pilih Vs Kernel – pilihan cerdas untuk investasi jangka panjang!