Variable Bug

Jika kamu sedang mencari Variable Bug, maka anda berada di halaman yang tepat. Kami menyediakan aneka Variable Bug yang bisa anda pesan online. Silakan hubungi kami via +6282245078486, jangan lupa sertakan juka gambar yang diinginkan.

Kami mengirim paket Variable Bug melalui berbagai ekspedisi, misalnya JNE, JNT, POS, dll. Kami juga menerima pembayaran via BCA/Mandiri/dll. Pengiriman biasanya tidak sampai seminggu sudah sampai dan kami sertakan pula nomor resi yang bisa digunakan untuk tracking barang secara online.

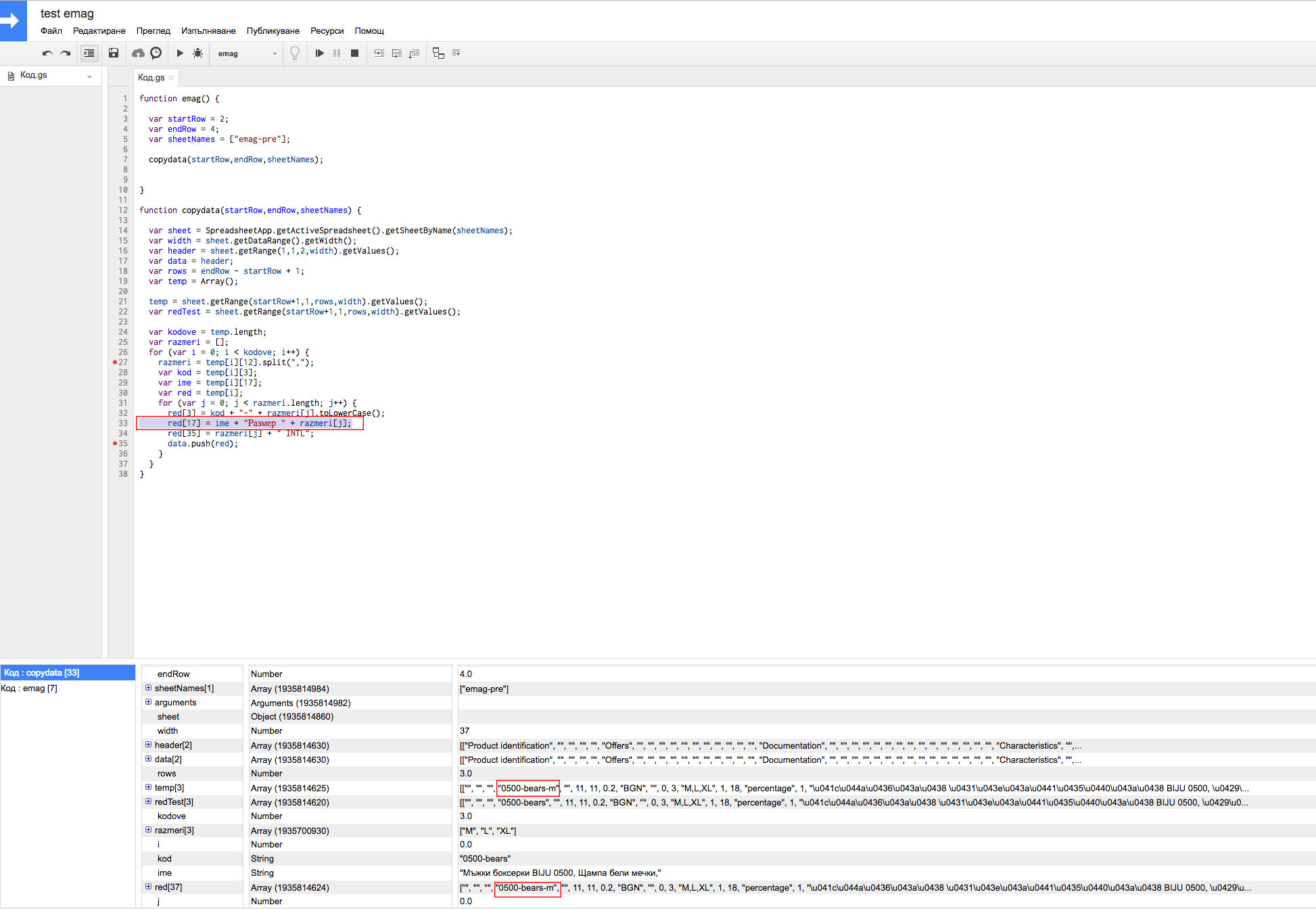
string   detects variables bug rautomateuser

Tidak hanya Variable Bug, anda juga bisa melihat gambar lain seperti Statistics Example, Resistor Symbol, AC/DC Power Supply, Computer Science, Regulated Power Supply, Resistor Markings, Scale Types, and Voltage Transformer.

Berbagai Contoh Variable Bug

Berikut kami sertakan berbagai contoh gambar untuk Variable Bug, silakan save gambar di bawah dengan klik tombol pesan, anda akan kami arahkan pemesanan via WA ke +6282245078486.

bug edition variable 717×801

bug edition variable

Order Sekarang

variable bug variable  replaced    hub postman 1910×815

variable bug variable replaced hub postman

Order Sekarang

variable bug fixed overstory  ragnowproductions 2048×1488

variable bug fixed overstory ragnowproductions

Order Sekarang

javascript google script assining variable bug stack overflow 1946×1344

javascript google script assining variable bug stack overflow

Order Sekarang

global variable bugs report katalon community 1523×545

global variable bugs report katalon community

Order Sekarang

bug constraint    variable addition  subtraction 1111×326

bug constraint variable addition subtraction

Order Sekarang

variable bug  ajax call   loop   fix rprogramming 316×269

variable bug ajax call loop fix rprogramming

Order Sekarang

bug   pengertian penyebabnya  mengatasinya 1280×720

bug pengertian penyebabnya mengatasinya

Order Sekarang

fxvariable public alpha program   developer log pundi 2692×1608

fxvariable public alpha program developer log pundi

Order Sekarang

bug jenis penyebab   mengatasi 772×463

bug jenis penyebab mengatasi

Order Sekarang

bug pengertian jenis   menghindarinya 1536×864

bug pengertian jenis menghindarinya

Order Sekarang

string   detects variables bug rautomateuser 488×955

string detects variables bug rautomateuser

Order Sekarang

bug pengertian  contoh  revou 1024×768

bug pengertian contoh revou

Order Sekarang

log  defectbug  software testing 400×400

log defectbug software testing

Order Sekarang

common bug reporting mistakes    avoid 1170×570

common bug reporting mistakes avoid

Order Sekarang

bug  simak ulasannya berikut 2560×2560

bug simak ulasannya berikut

Order Sekarang

bug   bug 880×440

bug bug

Order Sekarang

bug memahami masalah klasik  software development 2560×1708

bug memahami masalah klasik software development

Order Sekarang

pengertian bug  penyebab bug 385×331

pengertian bug penyebab bug

Order Sekarang

pengertian bug penyebabnya   menghindari peta network 2048×1229

pengertian bug penyebabnya menghindari peta network

Order Sekarang

mencari bug website jenis panduan perbaikannya 1024×576

mencari bug website jenis panduan perbaikannya

Order Sekarang

bug  pengertian jenis   menghindarinya 1536×768

bug pengertian jenis menghindarinya

Order Sekarang

pengertian bug   mengatasinya 1280×720

pengertian bug mengatasinya

Order Sekarang

bug artinya   arti bug hingga  mengatasinya jmc  consultant 2560×1708

bug artinya arti bug hingga mengatasinya jmc consultant

Order Sekarang

bug pengertian penyebab dampak jenis  solusi mengatasinya 1792×1024

bug pengertian penyebab dampak jenis solusi mengatasinya

Order Sekarang

bug penyebab jenis dampak  mengatasi  contohnya 1024×640

bug penyebab jenis dampak mengatasi contohnya

Order Sekarang

Temukan solusi terbaik untuk kenyamanan ruang Anda dengan Variable Bug! Produk peredam suara dan panas ini menawarkan performa maksimal dengan harga yang terjangkau. Dapatkan kualitas unggul tanpa menguras kantong, dan nikmati suasana tenang serta sejuk di setiap sudut rumah atau kantor Anda. Pilih Variable Bug – pilihan cerdas untuk investasi jangka panjang!

Tidak ada hasil untuk penelusuran kata kunci Variable Bug

NO RESULT FOUND

Maaf, tidak ada yang cocok dengan kriteria yang Anda cari.

Apa yang ingin Anda lakukan?
« kembali ke Beranda atau gunakan kotak pencarian dibawah ini untuk mulai penelusuran baru.

Social Media & Marketplace
Chat via Whatsapp

Ada yang ditanyakan?
Klik untuk chat dengan customer support kami

Raisa
● online
Benu
● online
Raisa
● online
Halo, perkenalkan saya Raisa
baru saja
Ada yang bisa saya bantu?
baru saja
Produk Quick Order

Pemesanan dapat langsung menghubungi kontak dibawah:

Variable Bug

Jika kamu sedang mencari Variable Bug, maka anda berada di halaman yang tepat. Kami menyediakan aneka Variable Bug yang bisa anda pesan online. Silakan hubungi kami via +6282245078486, jangan lupa sertakan juka gambar yang diinginkan.

Kami mengirim paket Variable Bug melalui berbagai ekspedisi, misalnya JNE, JNT, POS, dll. Kami juga menerima pembayaran via BCA/Mandiri/dll. Pengiriman biasanya tidak sampai seminggu sudah sampai dan kami sertakan pula nomor resi yang bisa digunakan untuk tracking barang secara online.

common bug reporting mistakes    avoid

Tidak hanya Variable Bug, anda juga bisa melihat gambar lain seperti Statistics Example, Resistor Symbol, AC/DC Power Supply, Computer Science, Regulated Power Supply, Resistor Markings, Scale Types, and Voltage Transformer.

Berbagai Contoh Variable Bug

Berikut kami sertakan berbagai contoh gambar untuk Variable Bug, silakan save gambar di bawah dengan klik tombol pesan, anda akan kami arahkan pemesanan via WA ke +6282245078486.

bug edition variable 717×801

bug edition variable

Order Sekarang

variable bug variable  replaced    hub postman 1910×815

variable bug variable replaced hub postman

Order Sekarang

variable bug fixed overstory  ragnowproductions 2048×1488

variable bug fixed overstory ragnowproductions

Order Sekarang

javascript google script assining variable bug stack overflow 1946×1344

javascript google script assining variable bug stack overflow

Order Sekarang

global variable bugs report katalon community 1523×545

global variable bugs report katalon community

Order Sekarang

bug constraint    variable addition  subtraction 1111×326

bug constraint variable addition subtraction

Order Sekarang

variable bug  ajax call   loop   fix rprogramming 316×269

variable bug ajax call loop fix rprogramming

Order Sekarang

bug   pengertian penyebabnya  mengatasinya 1280×720

bug pengertian penyebabnya mengatasinya

Order Sekarang

fxvariable public alpha program   developer log pundi 2692×1608

fxvariable public alpha program developer log pundi

Order Sekarang

bug jenis penyebab   mengatasi 772×463

bug jenis penyebab mengatasi

Order Sekarang

bug pengertian jenis   menghindarinya 1536×864

bug pengertian jenis menghindarinya

Order Sekarang

string   detects variables bug rautomateuser 488×955

string detects variables bug rautomateuser

Order Sekarang

bug pengertian  contoh  revou 1024×768

bug pengertian contoh revou

Order Sekarang

log  defectbug  software testing 400×400

log defectbug software testing

Order Sekarang

common bug reporting mistakes    avoid 1170×570

common bug reporting mistakes avoid

Order Sekarang

bug  simak ulasannya berikut 2560×2560

bug simak ulasannya berikut

Order Sekarang

bug   bug 880×440

bug bug

Order Sekarang

bug memahami masalah klasik  software development 2560×1708

bug memahami masalah klasik software development

Order Sekarang

pengertian bug  penyebab bug 385×331

pengertian bug penyebab bug

Order Sekarang

pengertian bug penyebabnya   menghindari peta network 2048×1229

pengertian bug penyebabnya menghindari peta network

Order Sekarang

mencari bug website jenis panduan perbaikannya 1024×576

mencari bug website jenis panduan perbaikannya

Order Sekarang

bug  pengertian jenis   menghindarinya 1536×768

bug pengertian jenis menghindarinya

Order Sekarang

pengertian bug   mengatasinya 1280×720

pengertian bug mengatasinya

Order Sekarang

bug artinya   arti bug hingga  mengatasinya jmc  consultant 2560×1708

bug artinya arti bug hingga mengatasinya jmc consultant

Order Sekarang

bug pengertian penyebab dampak jenis  solusi mengatasinya 1792×1024

bug pengertian penyebab dampak jenis solusi mengatasinya

Order Sekarang

bug penyebab jenis dampak  mengatasi  contohnya 1024×640

bug penyebab jenis dampak mengatasi contohnya

Order Sekarang

Temukan solusi terbaik untuk kenyamanan ruang Anda dengan Variable Bug! Produk peredam suara dan panas ini menawarkan performa maksimal dengan harga yang terjangkau. Dapatkan kualitas unggul tanpa menguras kantong, dan nikmati suasana tenang serta sejuk di setiap sudut rumah atau kantor Anda. Pilih Variable Bug – pilihan cerdas untuk investasi jangka panjang!