Statement Java

Jika kamu sedang mencari Statement Java, maka anda berada di halaman yang tepat. Kami menyediakan aneka Statement Java yang bisa anda pesan online. Silakan hubungi kami via +6282245078486, jangan lupa sertakan juka gambar yang diinginkan.

Kami mengirim paket Statement Java melalui berbagai ekspedisi, misalnya JNE, JNT, POS, dll. Kami juga menerima pembayaran via BCA/Mandiri/dll. Pengiriman biasanya tidak sampai seminggu sudah sampai dan kami sertakan pula nomor resi yang bisa digunakan untuk tracking barang secara online.

java  access powerpoint

Tidak hanya Statement Java, anda juga bisa melihat gambar lain seperti Nested IF, If Conditional, Decision Making, If Then Else, What is, If Else, How Do For, What Is Looping, What Is Control, Example, Case, Printf, Compound, Nested If Else, Program, Code, and Go to.

Berbagai Contoh Statement Java

Berikut kami sertakan berbagai contoh gambar untuk Statement Java, silakan save gambar di bawah dengan klik tombol pesan, anda akan kami arahkan pemesanan via WA ke +6282245078486.

developing  graphical user interface  sql operations  java 768×1024

developing graphical user interface sql operations java

Order Sekarang

java switch statement 1920×1080

java switch statement

Order Sekarang

learn   connect  databases  execute sql statements  jdbc 768×1024

learn connect databases execute sql statements jdbc

Order Sekarang

java   statement java development journal 1536×1161

java statement java development journal

Order Sekarang

prepared statement java scaler topics 6001×1234

prepared statement java scaler topics

Order Sekarang

java switch statement  basics  evolution bootcamptoprod 1200×600

java switch statement basics evolution bootcamptoprod

Order Sekarang

switch statement  java daily java concept 1280×768

switch statement java daily java concept

Order Sekarang

selection statement  java scaler topics 3400×1891

selection statement java scaler topics

Order Sekarang

switch case statement   java developer helps 939×714

switch case statement java developer helps

Order Sekarang

statement interface  java jdbc definition syntax  methods 827×345

statement interface java jdbc definition syntax methods

Order Sekarang

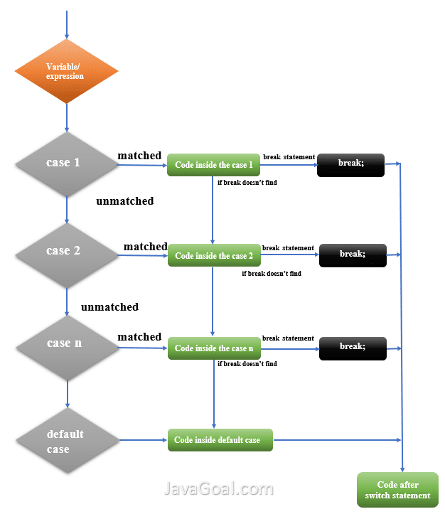
switch statement java alternate     ladder statement javagoal 626×723

switch statement java alternate ladder statement javagoal

Order Sekarang

statement java syntax flow chart 629×636

statement java syntax flow chart

Order Sekarang

switch statement  java working   examples unstop 1200×800

switch statement java working examples unstop

Order Sekarang

switch case  java   dataflair 1200×1400

switch case java dataflair

Order Sekarang

nested  statement  java  flowchart 386×700

nested statement java flowchart

Order Sekarang

java   statement apps developer blog 548×499

java statement apps developer blog

Order Sekarang

java switch statement  examples conditional statements 1280×720

java switch statement examples conditional statements

Order Sekarang

java jdbc statement interface   mysql 365×968

java jdbc statement interface mysql

Order Sekarang

statement  java syntax  scientech easy 819×544

statement java syntax scientech easy

Order Sekarang

switch statement  java  simple words  java switch statement 1200×1553

switch statement java simple words java switch statement

Order Sekarang

enhanced switch statement  java 2048×1536

enhanced switch statement java

Order Sekarang

design pattern    statement java design talk 1200×1553

design pattern statement java design talk

Order Sekarang

write  java program    statement testingdocs 1736×1029

write java program statement testingdocs

Order Sekarang

case statement  java design talk 1920×996

case statement java design talk

Order Sekarang

java tutorials control statements 1920×1080

java tutorials control statements

Order Sekarang

java tutorials iterative statements 1920×1920

java tutorials iterative statements

Order Sekarang

java enum comparison  equals operator switch case statement 1296×548

java enum comparison equals operator switch case statement

Order Sekarang

statement java learn java  python 962×842

statement java learn java python

Order Sekarang

advanced java programming powerpoint 1024×768

advanced java programming powerpoint

Order Sekarang

executing sql queries java java hub 1200×630

executing sql queries java java hub

Order Sekarang

java   loop scaler topics 1700×1176

java loop scaler topics

Order Sekarang

jump statements  java bench partner 819×496

jump statements java bench partner

Order Sekarang

java  access powerpoint 1024×768

java access powerpoint

Order Sekarang

check  declare empty array  java scaler topics 6000×1234

check declare empty array java scaler topics

Order Sekarang

Temukan solusi terbaik untuk kenyamanan ruang Anda dengan Statement Java! Produk peredam suara dan panas ini menawarkan performa maksimal dengan harga yang terjangkau. Dapatkan kualitas unggul tanpa menguras kantong, dan nikmati suasana tenang serta sejuk di setiap sudut rumah atau kantor Anda. Pilih Statement Java – pilihan cerdas untuk investasi jangka panjang!

Tidak ada hasil untuk penelusuran kata kunci Statement Java

NO RESULT FOUND

Maaf, tidak ada yang cocok dengan kriteria yang Anda cari.

Apa yang ingin Anda lakukan?
« kembali ke Beranda atau gunakan kotak pencarian dibawah ini untuk mulai penelusuran baru.

Social Media & Marketplace
Chat via Whatsapp

Ada yang ditanyakan?
Klik untuk chat dengan customer support kami

Raisa
● online
Benu
● online
Raisa
● online
Halo, perkenalkan saya Raisa
baru saja
Ada yang bisa saya bantu?
baru saja
Produk Quick Order

Pemesanan dapat langsung menghubungi kontak dibawah:

Statement Java

Jika kamu sedang mencari Statement Java, maka anda berada di halaman yang tepat. Kami menyediakan aneka Statement Java yang bisa anda pesan online. Silakan hubungi kami via +6282245078486, jangan lupa sertakan juka gambar yang diinginkan.

Kami mengirim paket Statement Java melalui berbagai ekspedisi, misalnya JNE, JNT, POS, dll. Kami juga menerima pembayaran via BCA/Mandiri/dll. Pengiriman biasanya tidak sampai seminggu sudah sampai dan kami sertakan pula nomor resi yang bisa digunakan untuk tracking barang secara online.

java    statement qbssrgb

Tidak hanya Statement Java, anda juga bisa melihat gambar lain seperti Nested IF, If Conditional, Decision Making, If Then Else, What is, If Else, How Do For, What Is Looping, What Is Control, Example, Case, Printf, Compound, Nested If Else, Program, Code, and Go to.

Berbagai Contoh Statement Java

Berikut kami sertakan berbagai contoh gambar untuk Statement Java, silakan save gambar di bawah dengan klik tombol pesan, anda akan kami arahkan pemesanan via WA ke +6282245078486.

java statements  control flow software engineering 768×1024

java statements control flow software engineering

Order Sekarang

cp java statements    class computer programming 768×1024

cp java statements class computer programming

Order Sekarang

java  statement 1024×678

java statement

Order Sekarang

prepared statement java scaler topics 6001×1234

prepared statement java scaler topics

Order Sekarang

control statement  java   control statement  java 900×500

control statement java control statement java

Order Sekarang

switch statement  java daily java concept 1280×768

switch statement java daily java concept

Order Sekarang

selection statement  java scaler topics 3400×1891

selection statement java scaler topics

Order Sekarang

return statement  java 600×315

return statement java

Order Sekarang

java    statement qbssrgb 459×348

java statement qbssrgb

Order Sekarang

java ifelse  examples 1200×507

java ifelse examples

Order Sekarang

java prepared statement syntax examples  usage naukri code 1200×700

java prepared statement syntax examples usage naukri code

Order Sekarang

java  statement geeksforgeeks 1575×1077

java statement geeksforgeeks

Order Sekarang

java switch statement  comprehensive tutorial  code examples 450×450

java switch statement comprehensive tutorial code examples

Order Sekarang

unit  java statementsdocx java statements statement  java forms 180×234

unit java statementsdocx java statements statement java forms

Order Sekarang

statement  java syntax  scientech easy 819×544

statement java syntax scientech easy

Order Sekarang

switch statement  java  simple words  java switch statement 1200×1553

switch statement java simple words java switch statement

Order Sekarang

design pattern    statement java design talk 1200×1553

design pattern statement java design talk

Order Sekarang

write  java program    statement testingdocs 1736×1029

write java program statement testingdocs

Order Sekarang

statements  java 1024×303

statements java

Order Sekarang

java statementsassignment loops case 420×420

java statementsassignment loops case

Order Sekarang

java tutorials control statements 1920×1080

java tutorials control statements

Order Sekarang

java programming language daily java concept 654×450

java programming language daily java concept

Order Sekarang

java tutorials iterative statements 2736×1744

java tutorials iterative statements

Order Sekarang

java tutorials jump statements labelled break  continue return 2736×1744

java tutorials jump statements labelled break continue return

Order Sekarang

java control statements java decision making javastudypoint 704×353

java control statements java decision making javastudypoint

Order Sekarang

control statements  java  beginners guide 540×463

control statements java beginners guide

Order Sekarang

conditionals  loops 1156×820

conditionals loops

Order Sekarang

java jetbrains guide 3840×2160

java jetbrains guide

Order Sekarang

statement java learn java  python 962×842

statement java learn java python

Order Sekarang

membuat perintah keyboard java menggunakan switch statement penelitianid 320×320

membuat perintah keyboard java menggunakan switch statement penelitianid

Order Sekarang

java   loop scaler topics 1700×1176

java loop scaler topics

Order Sekarang

Temukan solusi terbaik untuk kenyamanan ruang Anda dengan Statement Java! Produk peredam suara dan panas ini menawarkan performa maksimal dengan harga yang terjangkau. Dapatkan kualitas unggul tanpa menguras kantong, dan nikmati suasana tenang serta sejuk di setiap sudut rumah atau kantor Anda. Pilih Statement Java – pilihan cerdas untuk investasi jangka panjang!