Sql Server Explain Plan

Jika kamu sedang mencari Sql Server Explain Plan, maka anda berada di halaman yang tepat. Kami menyediakan aneka Sql Server Explain Plan yang bisa anda pesan online. Silakan hubungi kami via +6282245078486, jangan lupa sertakan juka gambar yang diinginkan.

Kami mengirim paket Sql Server Explain Plan melalui berbagai ekspedisi, misalnya JNE, JNT, POS, dll. Kami juga menerima pembayaran via BCA/Mandiri/dll. Pengiriman biasanya tidak sampai seminggu sudah sampai dan kami sertakan pula nomor resi yang bisa digunakan untuk tracking barang secara online.

explain plan  sql onurdesk

Tidak hanya Sql Server Explain Plan, anda juga bisa melihat gambar lain seperti How See Execution, How View Execution, How Check Execution, Example Show Execution, Actual Execution, Operator Execution, Upgrade Project, Cross Apply Query, Mail Maintenance, Manager Maintenance, How Create Maintenance, and Nested Views Execution.

Berbagai Contoh Sql Server Explain Plan

Berikut kami sertakan berbagai contoh gambar untuk Sql Server Explain Plan, silakan save gambar di bawah dengan klik tombol pesan, anda akan kami arahkan pemesanan via WA ke +6282245078486.

explain plan  sql oracle 768×1024

explain plan sql oracle

Order Sekarang

explain plan 768×1024

explain plan

Order Sekarang

understanding sql server execution plans  microsoft sql server sql 768×1024

understanding sql server execution plans microsoft sql server sql

Order Sekarang

ms sql server explain plan 500×146

ms sql server explain plan

Order Sekarang

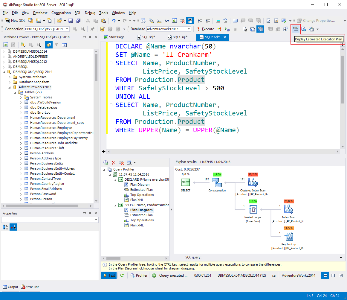
explain plan  sql onurdesk 1033×599

explain plan sql onurdesk

Order Sekarang

sql server explain plan  dbhawk 968×449

sql server explain plan dbhawk

Order Sekarang

sql server explain plan  view cached query plan parameters 795×463

sql server explain plan view cached query plan parameters

Order Sekarang

sql server execution plan overview 780×506

sql server execution plan overview

Order Sekarang

oracle sql explain plan complete guide  optimization vinishdev 1200×800

oracle sql explain plan complete guide optimization vinishdev

Order Sekarang

sql server execution plan  administrators stack exchange 986×535

sql server execution plan administrators stack exchange

Order Sekarang

differences  sql server query plan formats 599×160

differences sql server query plan formats

Order Sekarang

sql server execution plan explanation stack overflow 1169×322

sql server execution plan explanation stack overflow

Order Sekarang

oracle sqldeveloper  explain plans  sql developer 707×289

oracle sqldeveloper explain plans sql developer

Order Sekarang

plan guides  sql server willem leenen 971×653

plan guides sql server willem leenen

Order Sekarang

sql server   plan guides  easy  create  utilize 1217×523

sql server plan guides easy create utilize

Order Sekarang

sql server plan guide  tune queries 602×281

sql server plan guide tune queries

Order Sekarang

sql server execution plans devart blog 1161×1003

sql server execution plans devart blog

Order Sekarang

explain plan  oracle  sql id  word template 1037×627

explain plan oracle sql id word template

Order Sekarang

sql server execution plans types 432×375

sql server execution plans types

Order Sekarang

execution plans  sql server 681×722

execution plans sql server

Order Sekarang

sql server query execution plans  sql server management studio 700×294

sql server query execution plans sql server management studio

Order Sekarang

configuring maintenance plans  sql server sqlservercentral 572×432

configuring maintenance plans sql server sqlservercentral

Order Sekarang

generate  sqls explain plan 511×153

generate sqls explain plan

Order Sekarang

explain plan  sql performance tuning powerpoint 1024×576

explain plan sql performance tuning powerpoint

Order Sekarang

understand  plan reading operator times  sql server execution 1906×806

understand plan reading operator times sql server execution

Order Sekarang

sql server query execution plans basics 897×409

sql server query execution plans basics

Order Sekarang

sql server execution plan primer dev space conference 960×540

sql server execution plan primer dev space conference

Order Sekarang

sql server query execution plans viewing  plans 941×152

sql server query execution plans viewing plans

Order Sekarang

sql server execution plans pptx 640×480

sql server execution plans pptx

Order Sekarang

comparing  execution plans sqlservercentral 1024×782

comparing execution plans sqlservercentral

Order Sekarang

compare execution plans  sql server codingsight 1210×841

compare execution plans sql server codingsight

Order Sekarang

Temukan solusi terbaik untuk kenyamanan ruang Anda dengan Sql Server Explain Plan! Produk peredam suara dan panas ini menawarkan performa maksimal dengan harga yang terjangkau. Dapatkan kualitas unggul tanpa menguras kantong, dan nikmati suasana tenang serta sejuk di setiap sudut rumah atau kantor Anda. Pilih Sql Server Explain Plan – pilihan cerdas untuk investasi jangka panjang!

Tidak ada hasil untuk penelusuran kata kunci Sql Server Explain Plan

NO RESULT FOUND

Maaf, tidak ada yang cocok dengan kriteria yang Anda cari.

Apa yang ingin Anda lakukan?
« kembali ke Beranda atau gunakan kotak pencarian dibawah ini untuk mulai penelusuran baru.

Social Media & Marketplace
Chat via Whatsapp

Ada yang ditanyakan?
Klik untuk chat dengan customer support kami

Raisa
● online
Benu
● online
Raisa
● online
Halo, perkenalkan saya Raisa
baru saja
Ada yang bisa saya bantu?
baru saja
Produk Quick Order

Pemesanan dapat langsung menghubungi kontak dibawah:

Sql Server Explain Plan

Jika kamu sedang mencari Sql Server Explain Plan, maka anda berada di halaman yang tepat. Kami menyediakan aneka Sql Server Explain Plan yang bisa anda pesan online. Silakan hubungi kami via +6282245078486, jangan lupa sertakan juka gambar yang diinginkan.

Kami mengirim paket Sql Server Explain Plan melalui berbagai ekspedisi, misalnya JNE, JNT, POS, dll. Kami juga menerima pembayaran via BCA/Mandiri/dll. Pengiriman biasanya tidak sampai seminggu sudah sampai dan kami sertakan pula nomor resi yang bisa digunakan untuk tracking barang secara online.

sql server execution plan overview

Tidak hanya Sql Server Explain Plan, anda juga bisa melihat gambar lain seperti How See Execution, How View Execution, How Check Execution, Example Show Execution, Actual Execution, Operator Execution, Upgrade Project, Cross Apply Query, Mail Maintenance, Manager Maintenance, How Create Maintenance, and Nested Views Execution.

Berbagai Contoh Sql Server Explain Plan

Berikut kami sertakan berbagai contoh gambar untuk Sql Server Explain Plan, silakan save gambar di bawah dengan klik tombol pesan, anda akan kami arahkan pemesanan via WA ke +6282245078486.

explain plan  sql oracle 768×1024

explain plan sql oracle

Order Sekarang

explain plan 768×1024

explain plan

Order Sekarang

understanding sql server execution plans  microsoft sql server sql 768×1024

understanding sql server execution plans microsoft sql server sql

Order Sekarang

ms sql server explain plan 500×146

ms sql server explain plan

Order Sekarang

explain plan  sql onurdesk 1033×599

explain plan sql onurdesk

Order Sekarang

sql server explain plan  dbhawk 968×449

sql server explain plan dbhawk

Order Sekarang

sql server explain plan  view cached query plan parameters 795×463

sql server explain plan view cached query plan parameters

Order Sekarang

sql server execution plan overview 780×506

sql server execution plan overview

Order Sekarang

oracle sql explain plan complete guide  optimization vinishdev 1200×800

oracle sql explain plan complete guide optimization vinishdev

Order Sekarang

sql server execution plan  administrators stack exchange 986×535

sql server execution plan administrators stack exchange

Order Sekarang

differences  sql server query plan formats 599×160

differences sql server query plan formats

Order Sekarang

sql server execution plan explanation stack overflow 1169×322

sql server execution plan explanation stack overflow

Order Sekarang

oracle sqldeveloper  explain plans  sql developer 707×289

oracle sqldeveloper explain plans sql developer

Order Sekarang

plan guides  sql server willem leenen 971×653

plan guides sql server willem leenen

Order Sekarang

sql server   plan guides  easy  create  utilize 1217×523

sql server plan guides easy create utilize

Order Sekarang

sql server plan guide  tune queries 602×281

sql server plan guide tune queries

Order Sekarang

sql server execution plans devart blog 1161×1003

sql server execution plans devart blog

Order Sekarang

explain plan  oracle  sql id  word template 1037×627

explain plan oracle sql id word template

Order Sekarang

sql server execution plans types 432×375

sql server execution plans types

Order Sekarang

execution plans  sql server 681×722

execution plans sql server

Order Sekarang

sql server query execution plans  sql server management studio 700×294

sql server query execution plans sql server management studio

Order Sekarang

configuring maintenance plans  sql server sqlservercentral 572×432

configuring maintenance plans sql server sqlservercentral

Order Sekarang

generate  sqls explain plan 511×153

generate sqls explain plan

Order Sekarang

explain plan  sql performance tuning powerpoint 1024×576

explain plan sql performance tuning powerpoint

Order Sekarang

understand  plan reading operator times  sql server execution 1906×806

understand plan reading operator times sql server execution

Order Sekarang

sql server query execution plans basics 897×409

sql server query execution plans basics

Order Sekarang

sql server execution plan primer dev space conference 960×540

sql server execution plan primer dev space conference

Order Sekarang

sql server query execution plans viewing  plans 941×152

sql server query execution plans viewing plans

Order Sekarang

sql server execution plans pptx 640×480

sql server execution plans pptx

Order Sekarang

comparing  execution plans sqlservercentral 1024×782

comparing execution plans sqlservercentral

Order Sekarang

compare execution plans  sql server codingsight 1210×841

compare execution plans sql server codingsight

Order Sekarang

Temukan solusi terbaik untuk kenyamanan ruang Anda dengan Sql Server Explain Plan! Produk peredam suara dan panas ini menawarkan performa maksimal dengan harga yang terjangkau. Dapatkan kualitas unggul tanpa menguras kantong, dan nikmati suasana tenang serta sejuk di setiap sudut rumah atau kantor Anda. Pilih Sql Server Explain Plan – pilihan cerdas untuk investasi jangka panjang!