Organogram Chart Python

Jika kamu sedang mencari Organogram Chart Python, maka anda berada di halaman yang tepat. Kami menyediakan aneka Organogram Chart Python yang bisa anda pesan online. Silakan hubungi kami via +6282245078486, jangan lupa sertakan juka gambar yang diinginkan.

Kami mengirim paket Organogram Chart Python melalui berbagai ekspedisi, misalnya JNE, JNT, POS, dll. Kami juga menerima pembayaran via BCA/Mandiri/dll. Pengiriman biasanya tidak sampai seminggu sudah sampai dan kami sertakan pula nomor resi yang bisa digunakan untuk tracking barang secara online.

visualize  project structure  python  helped

Tidak hanya Organogram Chart Python, anda juga bisa melihat gambar lain seperti Construction Company, Template for Project, Printing Press, World Vision, Construction Project, Orbit College, Checkers Hyper, Construction Site, Atlas Copco, Catering Company, Layout Template, Front Office Manager, For Coca-Cola, Consulting Company, Hotel, Template PowerPoint, College, Chart Excel, Organizational, Family, and Template Download.

Berbagai Contoh Organogram Chart Python

Berikut kami sertakan berbagai contoh gambar untuk Organogram Chart Python, silakan save gambar di bawah dengan klik tombol pesan, anda akan kami arahkan pemesanan via WA ke +6282245078486.

company organizational chart  python company org chart 1000×350

company organizational chart python company org chart

Order Sekarang

github tougshirepythonorgchartdemo  demonstration 1200×600

github tougshirepythonorgchartdemo demonstration

Order Sekarang

create  flow chart  hierarchy chart python cheggcom 720×319

create flow chart hierarchy chart python cheggcom

Order Sekarang

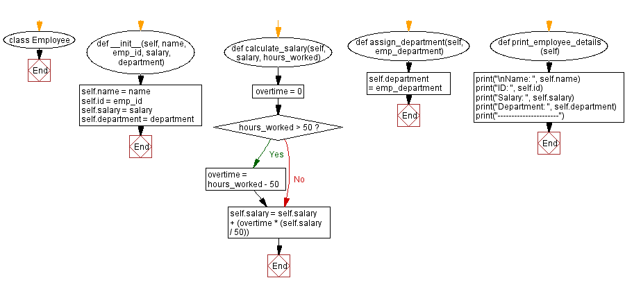
python class employee management system 900×414

python class employee management system

Order Sekarang

github gotszalkorg chart py org chart generator  python 1200×600

github gotszalkorg chart py org chart generator python

Order Sekarang

organizational chart 768×1024

organizational chart

Order Sekarang

hierarchy organization chart plotly python plotly community forum 540×499

hierarchy organization chart plotly python plotly community forum

Order Sekarang

csv organo charts  python stack overflow 1078×755

csv organo charts python stack overflow

Order Sekarang

orgchart figma 1200×666

orgchart figma

Order Sekarang

github dabengorgchart   simple  direct organization chart 1628×1044

github dabengorgchart simple direct organization chart

Order Sekarang

create  organization chart  open api visual paradigm 770×410

create organization chart open api visual paradigm

Order Sekarang

organizationalchart 1241×1755

organizationalchart

Order Sekarang

organogram 2822×2117

organogram

Order Sekarang

org chart builder replit 1200×1053

org chart builder replit

Order Sekarang

create  organizational chart org chart guide  beginners edrawmind 1359×716

create organizational chart org chart guide beginners edrawmind

Order Sekarang

organization highcharts maps  python  documentation 629×549

organization highcharts maps python documentation

Order Sekarang

create  organogram  excel 2400×751

create organogram excel

Order Sekarang

organogram chart vector  vector art  vecteezy 1750×980

organogram chart vector vector art vecteezy

Order Sekarang

byu organizational chart portalposgradountedupe 2000×1272

byu organizational chart portalposgradountedupe

Order Sekarang

image   org chart stock vector image art alamy 1300×1078

image org chart stock vector image art alamy

Order Sekarang

oc  built  python script  turn linkedin   organizational 2339×1653

oc built python script turn linkedin organizational

Order Sekarang

customizing  layout   org chart beautifulai 1920×1080

customizing layout org chart beautifulai

Order Sekarang

tips   build  perfect org chart    minutes 960×706

tips build perfect org chart minutes

Order Sekarang

graph visualisation basics  python part iii directed graphs 1288×660

graph visualisation basics python part iii directed graphs

Order Sekarang

graphics   programmatically draw  organization chart stack 2176×1628

graphics programmatically draw organization chart stack

Order Sekarang

visualize  project structure  python  helped 474×406

visualize project structure python helped

Order Sekarang

graph visualisation basics  python part ii directed graph 1024×683

graph visualisation basics python part ii directed graph

Order Sekarang

python script  turn linkedin   organizational chart 576×427

python script turn linkedin organizational chart

Order Sekarang

flowchart illustrating  basic organization   python library 640×640

flowchart illustrating basic organization python library

Order Sekarang

organizational chart  organogram pptx 2048×1152

organizational chart organogram pptx

Order Sekarang

Temukan solusi terbaik untuk kenyamanan ruang Anda dengan Organogram Chart Python! Produk peredam suara dan panas ini menawarkan performa maksimal dengan harga yang terjangkau. Dapatkan kualitas unggul tanpa menguras kantong, dan nikmati suasana tenang serta sejuk di setiap sudut rumah atau kantor Anda. Pilih Organogram Chart Python – pilihan cerdas untuk investasi jangka panjang!

Tidak ada hasil untuk penelusuran kata kunci Organogram Chart Python

NO RESULT FOUND

Maaf, tidak ada yang cocok dengan kriteria yang Anda cari.

Apa yang ingin Anda lakukan?
« kembali ke Beranda atau gunakan kotak pencarian dibawah ini untuk mulai penelusuran baru.

Social Media & Marketplace
Chat via Whatsapp

Ada yang ditanyakan?
Klik untuk chat dengan customer support kami

Raisa
● online
Benu
● online
Raisa
● online
Halo, perkenalkan saya Raisa
baru saja
Ada yang bisa saya bantu?
baru saja
Produk Quick Order

Pemesanan dapat langsung menghubungi kontak dibawah:

Organogram Chart Python

Jika kamu sedang mencari Organogram Chart Python, maka anda berada di halaman yang tepat. Kami menyediakan aneka Organogram Chart Python yang bisa anda pesan online. Silakan hubungi kami via +6282245078486, jangan lupa sertakan juka gambar yang diinginkan.

Kami mengirim paket Organogram Chart Python melalui berbagai ekspedisi, misalnya JNE, JNT, POS, dll. Kami juga menerima pembayaran via BCA/Mandiri/dll. Pengiriman biasanya tidak sampai seminggu sudah sampai dan kami sertakan pula nomor resi yang bisa digunakan untuk tracking barang secara online.

tips   build  perfect org chart    minutes

Tidak hanya Organogram Chart Python, anda juga bisa melihat gambar lain seperti Construction Company, Template for Project, Printing Press, World Vision, Construction Project, Orbit College, Checkers Hyper, Construction Site, Atlas Copco, Catering Company, Layout Template, Front Office Manager, For Coca-Cola, Consulting Company, Hotel, Template PowerPoint, College, Chart Excel, Organizational, Family, and Template Download.

Berbagai Contoh Organogram Chart Python

Berikut kami sertakan berbagai contoh gambar untuk Organogram Chart Python, silakan save gambar di bawah dengan klik tombol pesan, anda akan kami arahkan pemesanan via WA ke +6282245078486.

organisation chart 768×1024

organisation chart

Order Sekarang

company organizational chart  python company org chart 1000×350

company organizational chart python company org chart

Order Sekarang

github tougshirepythonorgchartdemo  demonstration 1200×600

github tougshirepythonorgchartdemo demonstration

Order Sekarang

create  flow chart  hierarchy chart python cheggcom 720×319

create flow chart hierarchy chart python cheggcom

Order Sekarang

python class employee management system 900×414

python class employee management system

Order Sekarang

github gotszalkorg chart py org chart generator  python 1200×600

github gotszalkorg chart py org chart generator python

Order Sekarang

organizational chart 768×1024

organizational chart

Order Sekarang

hierarchy organization chart plotly python plotly community forum 540×499

hierarchy organization chart plotly python plotly community forum

Order Sekarang

github acklenxorgchart vanilla javascript organizational chart 1250×1131

github acklenxorgchart vanilla javascript organizational chart

Order Sekarang

csv organo charts  python stack overflow 1078×755

csv organo charts python stack overflow

Order Sekarang

orgchart figma 1200×666

orgchart figma

Order Sekarang

github dabengorgchart   simple  direct organization chart 1628×1044

github dabengorgchart simple direct organization chart

Order Sekarang

create  hierarchy diagram  python code stack overflow 445×310

create hierarchy diagram python code stack overflow

Order Sekarang

organizationalchart 1241×1755

organizationalchart

Order Sekarang

atapideckportman npm 1490×606

atapideckportman npm

Order Sekarang

organogram 2822×2117

organogram

Order Sekarang

org chart builder replit 1200×1053

org chart builder replit

Order Sekarang

create  organizational chart org chart guide  beginners edrawmind 1359×716

create organizational chart org chart guide beginners edrawmind

Order Sekarang

organization highcharts maps  python  documentation 629×549

organization highcharts maps python documentation

Order Sekarang

create  organogram  excel 2400×751

create organogram excel

Order Sekarang

organogram chart vector  vector art  vecteezy 1750×980

organogram chart vector vector art vecteezy

Order Sekarang

byu organizational chart portalposgradountedupe 2000×1272

byu organizational chart portalposgradountedupe

Order Sekarang

oc  built  python script  turn linkedin   organizational 2339×1653

oc built python script turn linkedin organizational

Order Sekarang

tips   build  perfect org chart    minutes 960×706

tips build perfect org chart minutes

Order Sekarang

graph visualisation basics  python part iii directed graphs 1288×660

graph visualisation basics python part iii directed graphs

Order Sekarang

graphics   programmatically draw  organization chart stack 2176×1628

graphics programmatically draw organization chart stack

Order Sekarang

visualize  project structure  python  helped 474×406

visualize project structure python helped

Order Sekarang

graph visualisation basics  python part ii directed graph 1024×683

graph visualisation basics python part ii directed graph

Order Sekarang

python script  turn linkedin   organizational chart 576×427

python script turn linkedin organizational chart

Order Sekarang

flowchart illustrating  basic organization   python library 640×640

flowchart illustrating basic organization python library

Order Sekarang

organizational chart  organogram pptx 2048×1152

organizational chart organogram pptx

Order Sekarang

Temukan solusi terbaik untuk kenyamanan ruang Anda dengan Organogram Chart Python! Produk peredam suara dan panas ini menawarkan performa maksimal dengan harga yang terjangkau. Dapatkan kualitas unggul tanpa menguras kantong, dan nikmati suasana tenang serta sejuk di setiap sudut rumah atau kantor Anda. Pilih Organogram Chart Python – pilihan cerdas untuk investasi jangka panjang!