Multiple Joins

Jika kamu sedang mencari Multiple Joins, maka anda berada di halaman yang tepat. Kami menyediakan aneka Multiple Joins yang bisa anda pesan online. Silakan hubungi kami via +6282245078486, jangan lupa sertakan juka gambar yang diinginkan.

Kami mengirim paket Multiple Joins melalui berbagai ekspedisi, misalnya JNE, JNT, POS, dll. Kami juga menerima pembayaran via BCA/Mandiri/dll. Pengiriman biasanya tidak sampai seminggu sudah sampai dan kami sertakan pula nomor resi yang bisa digunakan untuk tracking barang secara online.

sql multiple joins scaler topics

Tidak hanya Multiple Joins, anda juga bisa melihat gambar lain seperti Choice Clip Art, Myeloma Bone Cancer, Clip Art, Myeloma Skin, Divide Worksheet, Circle Chart, Guitar Stand, Sclerosis Treatment, Que ES La Esclerosis, Sclerosis Disease, Personality Art, Sign, Myeloma Amyloidosis, Intelligence, TV Screens, Sclerosis Stages, Myeloma Therapy, Birth Babies, Sclerodis Person, Caterpillars Cartoon, and 10 ClipArt.

Berbagai Contoh Multiple Joins

Berikut kami sertakan berbagai contoh gambar untuk Multiple Joins, silakan save gambar di bawah dengan klik tombol pesan, anda akan kami arahkan pemesanan via WA ke +6282245078486.

lesson  multiple join    table 768×1024

lesson multiple join table

Order Sekarang

sql multiple joins scaler topics 3401×1752

sql multiple joins scaler topics

Order Sekarang

understanding multiple joins  sql boxplot 2232×1006

understanding multiple joins sql boxplot

Order Sekarang

sql mysql multiple joins stack overflow 653×455

sql mysql multiple joins stack overflow

Order Sekarang

multiple joins  sql comprehensive guide 768×774

multiple joins sql comprehensive guide

Order Sekarang

multiple joins work   single joins  sql server interface 407×230

multiple joins work single joins sql server interface

Order Sekarang

master sql server joins  guide  combining tables 747×513

master sql server joins guide combining tables

Order Sekarang

sql multiple joins  group  sum stack overflow 1755×1063

sql multiple joins group sum stack overflow

Order Sekarang

sql multiple joins  beginners  examples 468×298

sql multiple joins beginners examples

Order Sekarang

multiple joins venn diagram joins venn diagram 834×753

multiple joins venn diagram joins venn diagram

Order Sekarang

sql server joins  types  joins  sql server 1421×1034

sql server joins types joins sql server

Order Sekarang

execute multiple joins   query  mysql delft stack 960×540

execute multiple joins query mysql delft stack

Order Sekarang

sql multiple joins  multiple tables   column values 920×402

sql multiple joins multiple tables column values

Order Sekarang

mysql   create joins  multiple    relationships 2360×1366

mysql create joins multiple relationships

Order Sekarang

case study  description   multiple joins traversing 685×605

case study description multiple joins traversing

Order Sekarang

joins  advanced joins visualize 3608×4041

joins advanced joins visualize

Order Sekarang

mastering sql joins combining data  multiple tables decoding 643×387

mastering sql joins combining data multiple tables decoding

Order Sekarang

outer joins cross joins   joins  iqra anwar medium 847×477

outer joins cross joins joins iqra anwar medium

Order Sekarang

join multiple tables  mysql mysqlcode 1200×600

join multiple tables mysql mysqlcode

Order Sekarang

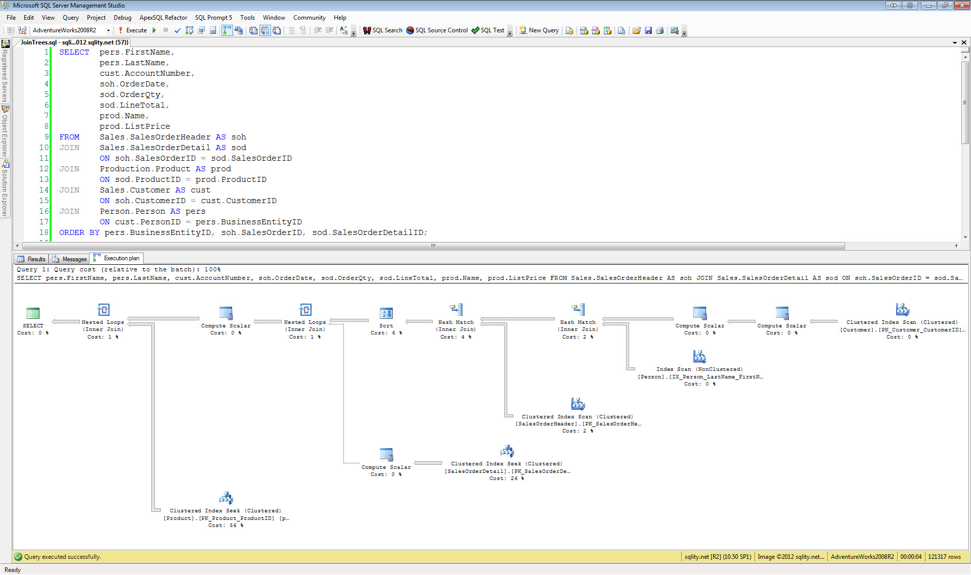
join  day nested joins sqlitynet 1920×1138

join day nested joins sqlitynet

Order Sekarang

sql multiple join types  examples  sql multiple join 900×500

sql multiple join types examples sql multiple join

Order Sekarang

Temukan solusi terbaik untuk kenyamanan ruang Anda dengan Multiple Joins! Produk peredam suara dan panas ini menawarkan performa maksimal dengan harga yang terjangkau. Dapatkan kualitas unggul tanpa menguras kantong, dan nikmati suasana tenang serta sejuk di setiap sudut rumah atau kantor Anda. Pilih Multiple Joins – pilihan cerdas untuk investasi jangka panjang!

Tidak ada hasil untuk penelusuran kata kunci Multiple Joins

NO RESULT FOUND

Maaf, tidak ada yang cocok dengan kriteria yang Anda cari.

Apa yang ingin Anda lakukan?
« kembali ke Beranda atau gunakan kotak pencarian dibawah ini untuk mulai penelusuran baru.

Social Media & Marketplace
Chat via Whatsapp

Ada yang ditanyakan?
Klik untuk chat dengan customer support kami

Raisa
● online
Benu
● online
Raisa
● online
Halo, perkenalkan saya Raisa
baru saja
Ada yang bisa saya bantu?
baru saja
Produk Quick Order

Pemesanan dapat langsung menghubungi kontak dibawah:

Multiple Joins

Jika kamu sedang mencari Multiple Joins, maka anda berada di halaman yang tepat. Kami menyediakan aneka Multiple Joins yang bisa anda pesan online. Silakan hubungi kami via +6282245078486, jangan lupa sertakan juka gambar yang diinginkan.

Kami mengirim paket Multiple Joins melalui berbagai ekspedisi, misalnya JNE, JNT, POS, dll. Kami juga menerima pembayaran via BCA/Mandiri/dll. Pengiriman biasanya tidak sampai seminggu sudah sampai dan kami sertakan pula nomor resi yang bisa digunakan untuk tracking barang secara online.

lesson  multiple join    table

Tidak hanya Multiple Joins, anda juga bisa melihat gambar lain seperti Choice Clip Art, Myeloma Bone Cancer, Clip Art, Myeloma Skin, Divide Worksheet, Circle Chart, Guitar Stand, Sclerosis Treatment, Que ES La Esclerosis, Sclerosis Disease, Personality Art, Sign, Myeloma Amyloidosis, Intelligence, TV Screens, Sclerosis Stages, Myeloma Therapy, Birth Babies, Sclerodis Person, Caterpillars Cartoon, and 10 ClipArt.

Berbagai Contoh Multiple Joins

Berikut kami sertakan berbagai contoh gambar untuk Multiple Joins, silakan save gambar di bawah dengan klik tombol pesan, anda akan kami arahkan pemesanan via WA ke +6282245078486.

lesson  multiple join    table 768×1024

lesson multiple join table

Order Sekarang

sql multiple joins scaler topics 3401×1752

sql multiple joins scaler topics

Order Sekarang

understanding multiple joins  sql boxplot 2232×1006

understanding multiple joins sql boxplot

Order Sekarang

sql mysql multiple joins stack overflow 653×455

sql mysql multiple joins stack overflow

Order Sekarang

multiple joins  sql comprehensive guide 768×774

multiple joins sql comprehensive guide

Order Sekarang

multiple joins work   single joins  sql server interface 407×230

multiple joins work single joins sql server interface

Order Sekarang

master sql server joins  guide  combining tables 747×513

master sql server joins guide combining tables

Order Sekarang

sql multiple joins  group  sum stack overflow 1755×1063

sql multiple joins group sum stack overflow

Order Sekarang

sql multiple joins  beginners  examples 468×298

sql multiple joins beginners examples

Order Sekarang

multiple joins venn diagram joins venn diagram 834×753

multiple joins venn diagram joins venn diagram

Order Sekarang

sql server joins  types  joins  sql server 1421×1034

sql server joins types joins sql server

Order Sekarang

execute multiple joins   query  mysql delft stack 960×540

execute multiple joins query mysql delft stack

Order Sekarang

sql multiple joins  multiple tables   column values 920×402

sql multiple joins multiple tables column values

Order Sekarang

mysql   create joins  multiple    relationships 2360×1366

mysql create joins multiple relationships

Order Sekarang

case study  description   multiple joins traversing 685×605

case study description multiple joins traversing

Order Sekarang

joins  advanced joins visualize 3608×4041

joins advanced joins visualize

Order Sekarang

mastering sql joins combining data  multiple tables decoding 643×387

mastering sql joins combining data multiple tables decoding

Order Sekarang

outer joins cross joins   joins  iqra anwar medium 847×477

outer joins cross joins joins iqra anwar medium

Order Sekarang

join multiple tables  mysql mysqlcode 1200×600

join multiple tables mysql mysqlcode

Order Sekarang

join  day nested joins sqlitynet 1920×1138

join day nested joins sqlitynet

Order Sekarang

sql multiple join types  examples  sql multiple join 900×500

sql multiple join types examples sql multiple join

Order Sekarang

Temukan solusi terbaik untuk kenyamanan ruang Anda dengan Multiple Joins! Produk peredam suara dan panas ini menawarkan performa maksimal dengan harga yang terjangkau. Dapatkan kualitas unggul tanpa menguras kantong, dan nikmati suasana tenang serta sejuk di setiap sudut rumah atau kantor Anda. Pilih Multiple Joins – pilihan cerdas untuk investasi jangka panjang!