Javascript Math

Jika kamu sedang mencari Javascript Math, maka anda berada di halaman yang tepat. Kami menyediakan aneka Javascript Math yang bisa anda pesan online. Silakan hubungi kami via +6282245078486, jangan lupa sertakan juka gambar yang diinginkan.

Kami mengirim paket Javascript Math melalui berbagai ekspedisi, misalnya JNE, JNT, POS, dll. Kami juga menerima pembayaran via BCA/Mandiri/dll. Pengiriman biasanya tidak sampai seminggu sudah sampai dan kami sertakan pula nomor resi yang bisa digunakan untuk tracking barang secara online.

javascript math object javascript math methods wikitechy

Tidak hanya Javascript Math, anda juga bisa melihat gambar lain seperti Logo png, Hello World Code, File Icon, Who Created, Coding Examples, Wallpaper 4K, Tutorial for Beginners, If Else, Web Design, Code Editor, Icon No Background, Source Code, Logo Without Background, Dark Logo, How It Works, Round PNG, Square Logo, V8 Engine, Visual Studio, Wallpaper for Laptop, Logo.png Transparent, Original Logo, Java Logo, and Software Logo.

Berbagai Contoh Javascript Math

Berikut kami sertakan berbagai contoh gambar untuk Javascript Math, silakan save gambar di bawah dengan klik tombol pesan, anda akan kami arahkan pemesanan via WA ke +6282245078486.

javascript math methods   master today 1680×840

javascript math methods master today

Order Sekarang

math  javascript javascript tutorial 1200×675

math javascript javascript tutorial

Order Sekarang

javascript math functions  comprehensive guide msr 1200×628

javascript math functions comprehensive guide msr

Order Sekarang

javascript math functions list  common methods  properties 768×427

javascript math functions list common methods properties

Order Sekarang

javascript math mathematical operations  constants codelucky 1280×668

javascript math mathematical operations constants codelucky

Order Sekarang

javascript math codesandbox 1200×630

javascript math codesandbox

Order Sekarang

javascript mathpow method raising  power codelucky 1280×720

javascript mathpow method raising power codelucky

Order Sekarang

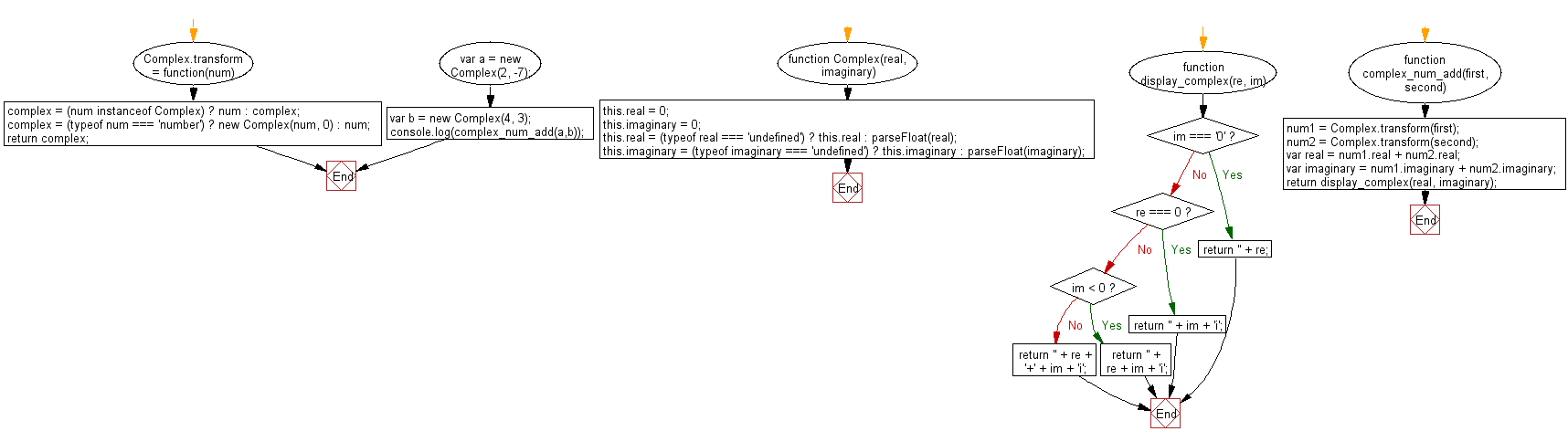
javascript math object javascript math methods wikitechy 1490×842

javascript math object javascript math methods wikitechy

Order Sekarang

javascript math ceil method rounding  codelucky 1024×576

javascript math ceil method rounding codelucky

Order Sekarang

javascript math functions      sitepoint 768×435

javascript math functions sitepoint

Order Sekarang

javascript math operators 372×227

javascript math operators

Order Sekarang

javascript math studyopedia 728×241

javascript math studyopedia

Order Sekarang

javascript math max method golinuxcloud 1280×720

javascript math max method golinuxcloud

Order Sekarang

javascript math object  examples 705×353

javascript math object examples

Order Sekarang

javascript math subtract elements      array 302×740

javascript math subtract elements array

Order Sekarang

math object  javascript   operations  js math function 1800×856

math object javascript operations js math function

Order Sekarang

math  javascript usemynotes 950×700

math javascript usemynotes

Order Sekarang

javascript math add  complex numbers wresource 1716×484

javascript math add complex numbers wresource

Order Sekarang

javascript math calculate  sum  values   array wresource 398×622

javascript math calculate sum values array wresource

Order Sekarang

math functions  javascript pptx 2048×1536

math functions javascript pptx

Order Sekarang

javascript  math object  science 320×320

javascript math object science

Order Sekarang

common javascript math functions coding torque coding torque 474×266

common javascript math functions coding torque coding torque

Order Sekarang

mathjs extensive math library  javascript jquery plugins 400×320

mathjs extensive math library javascript jquery plugins

Order Sekarang

write math equations  javascript tessshebaylo 529×423

write math equations javascript tessshebaylo

Order Sekarang

javascript math calculate  percentage   number wresource 172×216

javascript math calculate percentage number wresource

Order Sekarang

javascript math min function syntax usage  examples 1460×900

javascript math min function syntax usage examples

Order Sekarang

math functions  javascript programmingempire 250×192

math functions javascript programmingempire

Order Sekarang

Temukan solusi terbaik untuk kenyamanan ruang Anda dengan Javascript Math! Produk peredam suara dan panas ini menawarkan performa maksimal dengan harga yang terjangkau. Dapatkan kualitas unggul tanpa menguras kantong, dan nikmati suasana tenang serta sejuk di setiap sudut rumah atau kantor Anda. Pilih Javascript Math – pilihan cerdas untuk investasi jangka panjang!

Tidak ada hasil untuk penelusuran kata kunci Javascript Math

NO RESULT FOUND

Maaf, tidak ada yang cocok dengan kriteria yang Anda cari.

Apa yang ingin Anda lakukan?
« kembali ke Beranda atau gunakan kotak pencarian dibawah ini untuk mulai penelusuran baru.

Social Media & Marketplace
Chat via Whatsapp

Ada yang ditanyakan?
Klik untuk chat dengan customer support kami

Raisa
● online
Benu
● online
Raisa
● online
Halo, perkenalkan saya Raisa
baru saja
Ada yang bisa saya bantu?
baru saja
Produk Quick Order

Pemesanan dapat langsung menghubungi kontak dibawah:

Javascript Math

Jika kamu sedang mencari Javascript Math, maka anda berada di halaman yang tepat. Kami menyediakan aneka Javascript Math yang bisa anda pesan online. Silakan hubungi kami via +6282245078486, jangan lupa sertakan juka gambar yang diinginkan.

Kami mengirim paket Javascript Math melalui berbagai ekspedisi, misalnya JNE, JNT, POS, dll. Kami juga menerima pembayaran via BCA/Mandiri/dll. Pengiriman biasanya tidak sampai seminggu sudah sampai dan kami sertakan pula nomor resi yang bisa digunakan untuk tracking barang secara online.

math functions  javascript pptx

Tidak hanya Javascript Math, anda juga bisa melihat gambar lain seperti Logo png, Wallpaper 4K, Coding Tutorials, Division Sign, Code Editor, Icon No Background, Hello World Code, File Icon, Who Created, Code Succes, Coding Examples, Code Example, Basics for Beginners, Symbol.png, Logo Black Background, Logo Without Background, Round PNG, Square Logo, V8 Engine, Dark Logo, How It Works, Visual Studio, Wallpaper for Laptop, and Logo.png Transparent.

Berbagai Contoh Javascript Math

Berikut kami sertakan berbagai contoh gambar untuk Javascript Math, silakan save gambar di bawah dengan klik tombol pesan, anda akan kami arahkan pemesanan via WA ke +6282245078486.

javascript math methods   master today 1680×840

javascript math methods master today

Order Sekarang

math  javascript javascript tutorial 1200×675

math javascript javascript tutorial

Order Sekarang

javascript math functions  comprehensive guide msr 1200×628

javascript math functions comprehensive guide msr

Order Sekarang

javascript math functions list  common methods  properties 768×427

javascript math functions list common methods properties

Order Sekarang

javascript math mathematical operations  constants codelucky 1280×668

javascript math mathematical operations constants codelucky

Order Sekarang

javascript math codesandbox 1200×630

javascript math codesandbox

Order Sekarang

javascript mathpow method raising  power codelucky 1280×720

javascript mathpow method raising power codelucky

Order Sekarang

javascript math object javascript math methods wikitechy 1490×842

javascript math object javascript math methods wikitechy

Order Sekarang

javascript math ceil method rounding  codelucky 1024×576

javascript math ceil method rounding codelucky

Order Sekarang

javascript math functions      sitepoint 768×435

javascript math functions sitepoint

Order Sekarang

javascript math operators 372×227

javascript math operators

Order Sekarang

javascript math studyopedia 728×241

javascript math studyopedia

Order Sekarang

javascript math max method golinuxcloud 1280×720

javascript math max method golinuxcloud

Order Sekarang

javascript math object  examples 705×353

javascript math object examples

Order Sekarang

javascript math subtract elements      array 302×740

javascript math subtract elements array

Order Sekarang

math object  javascript   operations  js math function 1800×856

math object javascript operations js math function

Order Sekarang

math  javascript usemynotes 950×700

math javascript usemynotes

Order Sekarang

javascript math add  complex numbers wresource 1716×484

javascript math add complex numbers wresource

Order Sekarang

javascript math calculate  sum  values   array wresource 398×622

javascript math calculate sum values array wresource

Order Sekarang

math functions  javascript pptx 2048×1536

math functions javascript pptx

Order Sekarang

javascript  math object  science 320×320

javascript math object science

Order Sekarang

common javascript math functions coding torque coding torque 474×266

common javascript math functions coding torque coding torque

Order Sekarang

mathjs extensive math library  javascript jquery plugins 400×320

mathjs extensive math library javascript jquery plugins

Order Sekarang

write math equations  javascript tessshebaylo 529×423

write math equations javascript tessshebaylo

Order Sekarang

javascript math calculate  percentage   number wresource 172×216

javascript math calculate percentage number wresource

Order Sekarang

javascript math min function syntax usage  examples 1460×900

javascript math min function syntax usage examples

Order Sekarang

math functions  javascript programmingempire 250×192

math functions javascript programmingempire

Order Sekarang

Temukan solusi terbaik untuk kenyamanan ruang Anda dengan Javascript Math! Produk peredam suara dan panas ini menawarkan performa maksimal dengan harga yang terjangkau. Dapatkan kualitas unggul tanpa menguras kantong, dan nikmati suasana tenang serta sejuk di setiap sudut rumah atau kantor Anda. Pilih Javascript Math – pilihan cerdas untuk investasi jangka panjang!