Error Handling

Jika kamu sedang mencari Error Handling, maka anda berada di halaman yang tepat. Kami menyediakan aneka Error Handling yang bisa anda pesan online. Silakan hubungi kami via +6282245078486, jangan lupa sertakan juka gambar yang diinginkan.

Kami mengirim paket Error Handling melalui berbagai ekspedisi, misalnya JNE, JNT, POS, dll. Kami juga menerima pembayaran via BCA/Mandiri/dll. Pengiriman biasanya tidak sampai seminggu sudah sampai dan kami sertakan pula nomor resi yang bisa digunakan untuk tracking barang secara online.

types  error handling techniques  programming

Tidak hanya Error Handling, anda juga bisa melihat gambar lain seperti Operating System, Web Design, Web Technology, Code Meaning, File Template, VBA Excel, Process Vector, Interior Work, Deep Learning, Data Import Wizard, FlowChart, Source Code, Exception Management, Stability Icon, Node.js, Software Engineering, Example, Symbol, Test Cases, Javascript, Simple, Pengertian, SSIS, and Swift.

Berbagai Contoh Error Handling

Berikut kami sertakan berbagai contoh gambar untuk Error Handling, silakan save gambar di bawah dengan klik tombol pesan, anda akan kami arahkan pemesanan via WA ke +6282245078486.

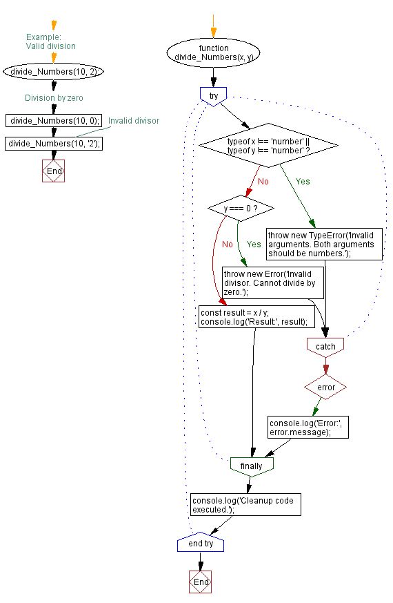
error handling  computer program programming 768×1024

error handling computer program programming

Order Sekarang

naresh shahi 1242×996

naresh shahi

Order Sekarang

error handling 320×180

error handling

Order Sekarang

error handling documentation workflowengine 1548×1006

error handling documentation workflowengine

Order Sekarang

error handling pptx 2048×1536

error handling pptx

Order Sekarang

error handling object oriented software development 672×328

error handling object oriented software development

Order Sekarang

error handling wikipedia  mulesoft 785×416

error handling wikipedia mulesoft

Order Sekarang

javascript program handling  types  errors  multiple 678×865

javascript program handling types errors multiple

Order Sekarang

javascript program error handling  cleanup    catch 570×873

javascript program error handling cleanup catch

Order Sekarang

error handling  programming geeksforgeeks 1001×501

error handling programming geeksforgeeks

Order Sekarang

workflow error handling  digital platform documentation site 603×252

workflow error handling digital platform documentation site

Order Sekarang

lecture  error handling 640×480

lecture error handling

Order Sekarang

error handling   powerpoint    id 320×240

error handling powerpoint id

Order Sekarang

lecture  error handling  programming languages computing 638×478

lecture error handling programming languages computing

Order Sekarang

error handling  step functions 1300×950

error handling step functions

Order Sekarang

error handling  python earthly blog 2240×1260

error handling python earthly blog

Order Sekarang

importance  code error handling  software development 1000×604

importance code error handling software development

Order Sekarang

error handling operator 1600×301

error handling operator

Order Sekarang

mastering error handling  programming  practices  techniques 640×382

mastering error handling programming practices techniques

Order Sekarang

illustration  error handling module  scientific diagram 577×709

illustration error handling module scientific diagram

Order Sekarang

types  error handling techniques  programming 300×300

types error handling techniques programming

Order Sekarang

error handling   code stack overflow 1271×640

error handling code stack overflow

Order Sekarang

php exceptions  catch  error handling envato tuts 850×727

php exceptions catch error handling envato tuts

Order Sekarang

error handling  julie farrell blog 733×975

error handling julie farrell blog

Order Sekarang

expert guide  error handling  software development powerpoint 2560×1920

expert guide error handling software development powerpoint

Order Sekarang

guide error handling integration patterns mulesoft blog 1600×732

guide error handling integration patterns mulesoft blog

Order Sekarang

comparing error handling mechanisms  programming languages 1440×768

comparing error handling mechanisms programming languages

Order Sekarang

understanding error handling  programming  detailed overview 1100×500

understanding error handling programming detailed overview

Order Sekarang

core programming understand error handling 320×240

core programming understand error handling

Order Sekarang

Temukan solusi terbaik untuk kenyamanan ruang Anda dengan Error Handling! Produk peredam suara dan panas ini menawarkan performa maksimal dengan harga yang terjangkau. Dapatkan kualitas unggul tanpa menguras kantong, dan nikmati suasana tenang serta sejuk di setiap sudut rumah atau kantor Anda. Pilih Error Handling – pilihan cerdas untuk investasi jangka panjang!

Tidak ada hasil untuk penelusuran kata kunci Error Handling

NO RESULT FOUND

Maaf, tidak ada yang cocok dengan kriteria yang Anda cari.

Apa yang ingin Anda lakukan?
« kembali ke Beranda atau gunakan kotak pencarian dibawah ini untuk mulai penelusuran baru.

Social Media & Marketplace
Chat via Whatsapp

Ada yang ditanyakan?
Klik untuk chat dengan customer support kami

Raisa
● online
Benu
● online
Raisa
● online
Halo, perkenalkan saya Raisa
baru saja
Ada yang bisa saya bantu?
baru saja
Produk Quick Order

Pemesanan dapat langsung menghubungi kontak dibawah:

Error Handling

Jika kamu sedang mencari Error Handling, maka anda berada di halaman yang tepat. Kami menyediakan aneka Error Handling yang bisa anda pesan online. Silakan hubungi kami via +6282245078486, jangan lupa sertakan juka gambar yang diinginkan.

Kami mengirim paket Error Handling melalui berbagai ekspedisi, misalnya JNE, JNT, POS, dll. Kami juga menerima pembayaran via BCA/Mandiri/dll. Pengiriman biasanya tidak sampai seminggu sudah sampai dan kami sertakan pula nomor resi yang bisa digunakan untuk tracking barang secara online.

guide  proper error handling  javascript sitepoint

Tidak hanya Error Handling, anda juga bisa melihat gambar lain seperti Operating System, Web Design, Web Technology, Code Meaning, File Template, VBA Excel, Process Vector, Interior Work, Deep Learning, Data Import Wizard, FlowChart, Source Code, Exception Management, Stability Icon, Node.js, Software Engineering, Example, Symbol, Test Cases, Javascript, Simple, Pengertian, SSIS, and Swift.

Berbagai Contoh Error Handling

Berikut kami sertakan berbagai contoh gambar untuk Error Handling, silakan save gambar di bawah dengan klik tombol pesan, anda akan kami arahkan pemesanan via WA ke +6282245078486.

error handling  computer program programming 768×1024

error handling computer program programming

Order Sekarang

error handling limeup 330×222

error handling limeup

Order Sekarang

error handling testmatick 2000×2000

error handling testmatick

Order Sekarang

error handling  instructor instructor 1200×630

error handling instructor instructor

Order Sekarang

error handling     essential  programs central 1920×1080

error handling essential programs central

Order Sekarang

error handling   master  ai info 600×300

error handling master ai info

Order Sekarang

error handling  microservices jlvbcoop 705×546

error handling microservices jlvbcoop

Order Sekarang

error handling powerpoint    id 1024×768

error handling powerpoint id

Order Sekarang

error handling  express  practices  common pitfalls 1920×1080

error handling express practices common pitfalls

Order Sekarang

error handling 640×360

error handling

Order Sekarang

error handling pptx 640×360

error handling pptx

Order Sekarang

error handling object oriented software development 672×328

error handling object oriented software development

Order Sekarang

custom flows error handling 1200×630

custom flows error handling

Order Sekarang

guide  proper error handling  javascript sitepoint 1685×1128

guide proper error handling javascript sitepoint

Order Sekarang

error handling  programming geeksforgeeks 1001×501

error handling programming geeksforgeeks

Order Sekarang

lecture  error handling 2048×1536

lecture error handling

Order Sekarang

error handling   important profocus technology open 1080×698

error handling important profocus technology open

Order Sekarang

error handling testing ensuring robustness  error scenarios 750×422

error handling testing ensuring robustness error scenarios

Order Sekarang

Temukan solusi terbaik untuk kenyamanan ruang Anda dengan Error Handling! Produk peredam suara dan panas ini menawarkan performa maksimal dengan harga yang terjangkau. Dapatkan kualitas unggul tanpa menguras kantong, dan nikmati suasana tenang serta sejuk di setiap sudut rumah atau kantor Anda. Pilih Error Handling – pilihan cerdas untuk investasi jangka panjang!