Component Routing

Jika kamu sedang mencari Component Routing, maka anda berada di halaman yang tepat. Kami menyediakan aneka Component Routing yang bisa anda pesan online. Silakan hubungi kami via +6282245078486, jangan lupa sertakan juka gambar yang diinginkan.

Kami mengirim paket Component Routing melalui berbagai ekspedisi, misalnya JNE, JNT, POS, dll. Kami juga menerima pembayaran via BCA/Mandiri/dll. Pengiriman biasanya tidak sampai seminggu sudah sampai dan kami sertakan pula nomor resi yang bisa digunakan untuk tracking barang secara online.

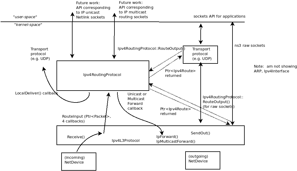
routingppt computer networking computing

Tidak hanya Component Routing, anda juga bisa melihat gambar lain seperti Static Vs. Dynamic, Icon.png, How Find, SAP PP, What Is Static, Table Example, Box Logo, Production Planning, Protocol Types, Security Issues, Distance Vector, API Call, What Is IP, Video Card Cable, Production Management, Example, Intelligent, Static Dynamic, Work, Number Check, and Definition.

Berbagai Contoh Component Routing

Berikut kami sertakan berbagai contoh gambar untuk Component Routing, silakan save gambar di bawah dengan klik tombol pesan, anda akan kami arahkan pemesanan via WA ke +6282245078486.

routing component 408×363

routing component

Order Sekarang

angular router  introduction  component routing sitepoint 1600×950

angular router introduction component routing sitepoint

Order Sekarang

routing component architecture  scientific diagram 135×135

routing component architecture scientific diagram

Order Sekarang

routing practice 956×536

routing practice

Order Sekarang

routing diagram 600×402

routing diagram

Order Sekarang

typescript error  routing   component  angular stack overflow 323×856

typescript error routing component angular stack overflow

Order Sekarang

component based routing component approach classification 1024×768

component based routing component approach classification

Order Sekarang

solved angular web component routing reroutes   component 331×210

solved angular web component routing reroutes component

Order Sekarang

routing manufacturing process icape group 1000×500

routing manufacturing process icape group

Order Sekarang

routing 950×499

routing

Order Sekarang

routing powerpoint    id 720×960

routing powerpoint id

Order Sekarang

vlsi soc design routing basics 492×363

vlsi soc design routing basics

Order Sekarang

designed routing interactions diagrams 1500×622

designed routing interactions diagrams

Order Sekarang

routing    generic understanding 513×370

routing generic understanding

Order Sekarang

routing geeksforgeeks 847×338

routing geeksforgeeks

Order Sekarang

network routing benefits  sandra miles blog 1024×722

network routing benefits sandra miles blog

Order Sekarang

schematic complete routing begins details hackadayio 1009×712

schematic complete routing begins details hackadayio

Order Sekarang

routingppt 2048×1536

routingppt

Order Sekarang

routing   types ahirlabs 812×472

routing types ahirlabs

Order Sekarang

types  routing 721×216

types routing

Order Sekarang

closer   routing 800×261

closer routing

Order Sekarang

routingppt computer networking computing 638×478

routingppt computer networking computing

Order Sekarang

friends  computing   routing 1129×384

friends computing routing

Order Sekarang

hands  intro  routing computer aided technology 786×957

hands intro routing computer aided technology

Order Sekarang

routing types  statuses  external interaction routing geomant 1192×305

routing types statuses external interaction routing geomant

Order Sekarang

routing circuits 556×130

routing circuits

Order Sekarang

create routing components cad booster 1170×830

create routing components cad booster

Order Sekarang

components  routing protocols  table 701×186

components routing protocols table

Order Sekarang

routing overview model library 999×574

routing overview model library

Order Sekarang

routing examples   proposed architecture  scientific diagram 850×498

routing examples proposed architecture scientific diagram

Order Sekarang

routing part  computer networks lecture  docsity 1280×960

routing part computer networks lecture docsity

Order Sekarang

Temukan solusi terbaik untuk kenyamanan ruang Anda dengan Component Routing! Produk peredam suara dan panas ini menawarkan performa maksimal dengan harga yang terjangkau. Dapatkan kualitas unggul tanpa menguras kantong, dan nikmati suasana tenang serta sejuk di setiap sudut rumah atau kantor Anda. Pilih Component Routing – pilihan cerdas untuk investasi jangka panjang!

Tidak ada hasil untuk penelusuran kata kunci Component Routing

NO RESULT FOUND

Maaf, tidak ada yang cocok dengan kriteria yang Anda cari.

Apa yang ingin Anda lakukan?
« kembali ke Beranda atau gunakan kotak pencarian dibawah ini untuk mulai penelusuran baru.

Social Media & Marketplace
Chat via Whatsapp

Ada yang ditanyakan?
Klik untuk chat dengan customer support kami

Raisa
● online
Benu
● online
Raisa
● online
Halo, perkenalkan saya Raisa
baru saja
Ada yang bisa saya bantu?
baru saja
Produk Quick Order

Pemesanan dapat langsung menghubungi kontak dibawah:

Component Routing

Jika kamu sedang mencari Component Routing, maka anda berada di halaman yang tepat. Kami menyediakan aneka Component Routing yang bisa anda pesan online. Silakan hubungi kami via +6282245078486, jangan lupa sertakan juka gambar yang diinginkan.

Kami mengirim paket Component Routing melalui berbagai ekspedisi, misalnya JNE, JNT, POS, dll. Kami juga menerima pembayaran via BCA/Mandiri/dll. Pengiriman biasanya tidak sampai seminggu sudah sampai dan kami sertakan pula nomor resi yang bisa digunakan untuk tracking barang secara online.

components  routing protocols  table

Tidak hanya Component Routing, anda juga bisa melihat gambar lain seperti Static Vs. Dynamic, Icon.png, How Find, SAP PP, What Is Static, Table Example, Box Logo, Production Planning, Protocol Types, Security Issues, Distance Vector, API Call, What Is IP, Video Card Cable, Production Management, Example, Intelligent, Static Dynamic, Work, Number Check, and Definition.

Berbagai Contoh Component Routing

Berikut kami sertakan berbagai contoh gambar untuk Component Routing, silakan save gambar di bawah dengan klik tombol pesan, anda akan kami arahkan pemesanan via WA ke +6282245078486.

routing component 408×363

routing component

Order Sekarang

angular router  introduction  component routing sitepoint 1600×950

angular router introduction component routing sitepoint

Order Sekarang

routing component architecture  scientific diagram 135×135

routing component architecture scientific diagram

Order Sekarang

routing practice 956×536

routing practice

Order Sekarang

routing diagram 600×402

routing diagram

Order Sekarang

typescript error  routing   component  angular stack overflow 323×856

typescript error routing component angular stack overflow

Order Sekarang

component based routing component approach classification 1024×768

component based routing component approach classification

Order Sekarang

solved angular web component routing reroutes   component 331×210

solved angular web component routing reroutes component

Order Sekarang

routing manufacturing process icape group 1000×500

routing manufacturing process icape group

Order Sekarang

routing 950×499

routing

Order Sekarang

routing powerpoint    id 720×960

routing powerpoint id

Order Sekarang

vlsi soc design routing basics 492×363

vlsi soc design routing basics

Order Sekarang

designed routing interactions diagrams 1500×622

designed routing interactions diagrams

Order Sekarang

routing    generic understanding 513×370

routing generic understanding

Order Sekarang

routing geeksforgeeks 847×338

routing geeksforgeeks

Order Sekarang

network routing benefits  sandra miles blog 1024×722

network routing benefits sandra miles blog

Order Sekarang

schematic complete routing begins details hackadayio 1009×712

schematic complete routing begins details hackadayio

Order Sekarang

routingppt 2048×1536

routingppt

Order Sekarang

routing   types ahirlabs 812×472

routing types ahirlabs

Order Sekarang

types  routing 721×216

types routing

Order Sekarang

closer   routing 800×261

closer routing

Order Sekarang

routingppt computer networking computing 638×478

routingppt computer networking computing

Order Sekarang

friends  computing   routing 1129×384

friends computing routing

Order Sekarang

hands  intro  routing computer aided technology 786×957

hands intro routing computer aided technology

Order Sekarang

routing types  statuses  external interaction routing geomant 1192×305

routing types statuses external interaction routing geomant

Order Sekarang

routing circuits 556×130

routing circuits

Order Sekarang

create routing components cad booster 1170×830

create routing components cad booster

Order Sekarang

components  routing protocols  table 701×186

components routing protocols table

Order Sekarang

routing overview model library 999×574

routing overview model library

Order Sekarang

routing examples   proposed architecture  scientific diagram 850×498

routing examples proposed architecture scientific diagram

Order Sekarang

routing part  computer networks lecture  docsity 1280×960

routing part computer networks lecture docsity

Order Sekarang

Temukan solusi terbaik untuk kenyamanan ruang Anda dengan Component Routing! Produk peredam suara dan panas ini menawarkan performa maksimal dengan harga yang terjangkau. Dapatkan kualitas unggul tanpa menguras kantong, dan nikmati suasana tenang serta sejuk di setiap sudut rumah atau kantor Anda. Pilih Component Routing – pilihan cerdas untuk investasi jangka panjang!