Architecture Java

Jika kamu sedang mencari Architecture Java, maka anda berada di halaman yang tepat. Kami menyediakan aneka Architecture Java yang bisa anda pesan online. Silakan hubungi kami via +6282245078486, jangan lupa sertakan juka gambar yang diinginkan.

Kami mengirim paket Architecture Java melalui berbagai ekspedisi, misalnya JNE, JNT, POS, dll. Kami juga menerima pembayaran via BCA/Mandiri/dll. Pengiriman biasanya tidak sampai seminggu sudah sampai dan kami sertakan pula nomor resi yang bisa digunakan untuk tracking barang secara online.

clean architecture

Tidak hanya Architecture Java, anda juga bisa melihat gambar lain seperti Basis Diagram, Area Diagram, Mind Map, Very Simple, Stack Diagram, Diagram, Spring, Traditional, Map, Core, 8$, Java Database Connectivity, Java Web Start, Subversion, Groovy, Java 2D, Java Servlet, Java API for XML Registries, and Java Message Service.

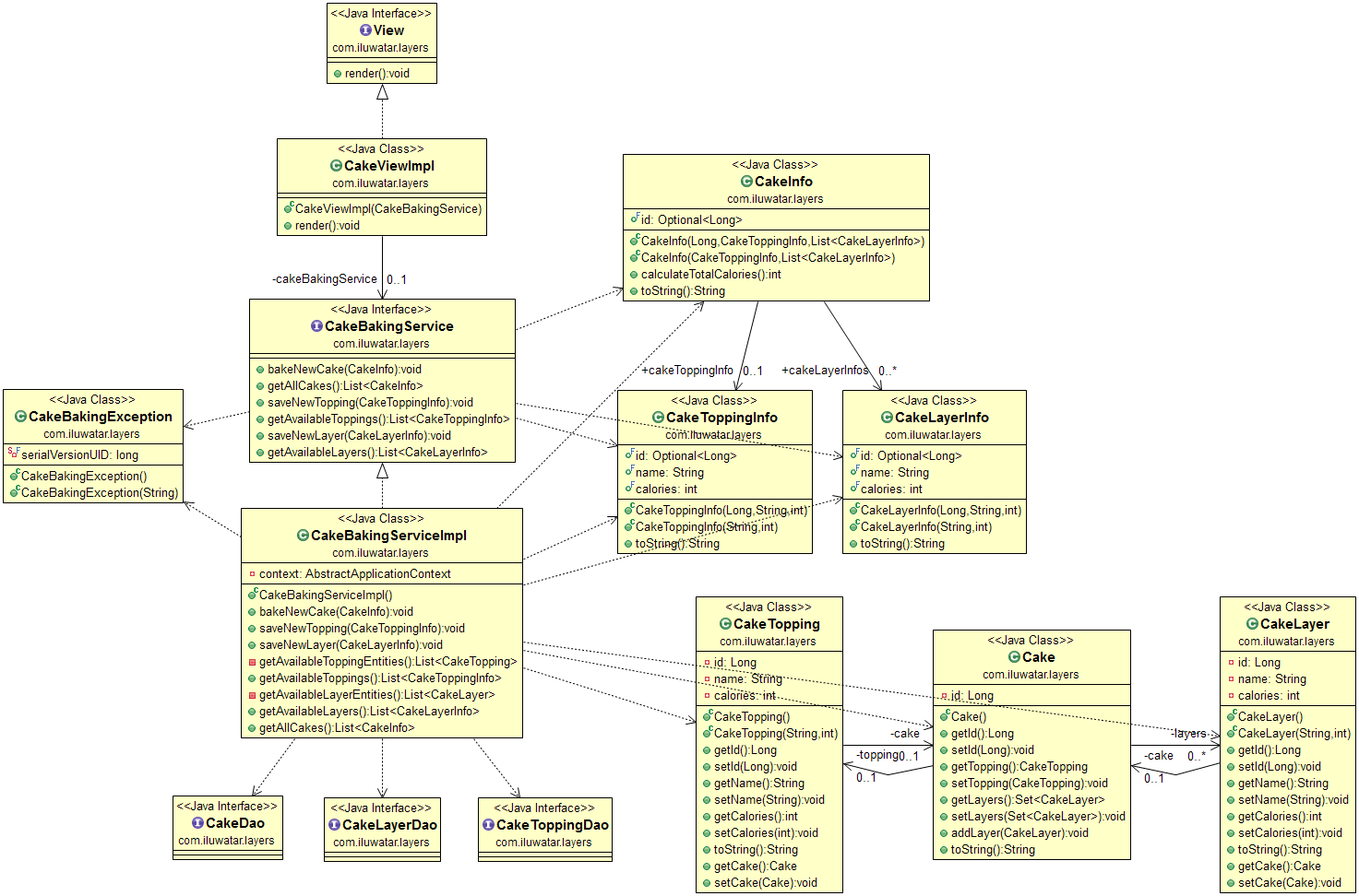
Berbagai Contoh Architecture Java

Berikut kami sertakan berbagai contoh gambar untuk Architecture Java, silakan save gambar di bawah dengan klik tombol pesan, anda akan kami arahkan pemesanan via WA ke +6282245078486.

github esakikclean architecture java  examples  clean 480×353

github esakikclean architecture java examples clean

Order Sekarang

layered architecture pattern  java building scalable 1473×972

layered architecture pattern java building scalable

Order Sekarang

github jjzcruclean architecture  java      app 1200×600

github jjzcruclean architecture java app

Order Sekarang

github carlexjava clean architecture  repository  java 701×701

github carlexjava clean architecture repository java

Order Sekarang

developers arena java architecture diagram 616×315

developers arena java architecture diagram

Order Sekarang

java architecture blueprint strategies  scalable  reliable apps 800×503

java architecture blueprint strategies scalable reliable apps

Order Sekarang

java architecture explained  components workflow 1200×744

java architecture explained components workflow

Order Sekarang

java architecture  java works 800×500

java architecture java works

Order Sekarang

garbage collection java architecture  devaraj durairaj medium 868×458

garbage collection java architecture devaraj durairaj medium

Order Sekarang

clean architecture httpsilmiawangithubio software analyst 1208×1668

clean architecture httpsilmiawangithubio software analyst

Order Sekarang

practices  layered architecture  java projects lessons 720×720

practices layered architecture java projects lessons

Order Sekarang

understanding java architecture components layers  design principles 1280×720

understanding java architecture components layers design principles

Order Sekarang

clean architecture   java  spring boot  juan manuel 1358×977

clean architecture java spring boot juan manuel

Order Sekarang

clean architecture  java  lets dive   implementation 373×581

clean architecture java lets dive implementation

Order Sekarang

overview suite framework 552×327

overview suite framework

Order Sekarang

clean architecture solution architect skills 1012×808

clean architecture solution architect skills

Order Sekarang

clean architecture codescouts library 1242×553

clean architecture codescouts library

Order Sekarang

tassei tech mastering clean architecture  comprehensive guide 1287×666

tassei tech mastering clean architecture comprehensive guide

Order Sekarang

clean architecture 1399×1014

clean architecture

Order Sekarang

clean architecture implementation  javascript 1800×945

clean architecture implementation javascript

Order Sekarang

ensure clean architecture  archunit  akiner alkan 2774×1582

ensure clean architecture archunit akiner alkan

Order Sekarang

decoding  layers  architecture design  java applications 1024×1024

decoding layers architecture design java applications

Order Sekarang

clean architecture explained 994×617

clean architecture explained

Order Sekarang

clean architecture  net andreas plahn blog 474×464

clean architecture net andreas plahn blog

Order Sekarang

clean architecture  building software  lasts 1938×1246

clean architecture building software lasts

Order Sekarang

clean architecture  popular codeopinion 768×583

clean architecture popular codeopinion

Order Sekarang

clean architecture based   open source project 833×834

clean architecture based open source project

Order Sekarang

secret   clean architecture delvestack 662×662

secret clean architecture delvestack

Order Sekarang

implementing clean architecture  aspnet application 801×441

implementing clean architecture aspnet application

Order Sekarang

introduction  clean architecture part  tech 1765×1117

introduction clean architecture part tech

Order Sekarang

Temukan solusi terbaik untuk kenyamanan ruang Anda dengan Architecture Java! Produk peredam suara dan panas ini menawarkan performa maksimal dengan harga yang terjangkau. Dapatkan kualitas unggul tanpa menguras kantong, dan nikmati suasana tenang serta sejuk di setiap sudut rumah atau kantor Anda. Pilih Architecture Java – pilihan cerdas untuk investasi jangka panjang!

Tidak ada hasil untuk penelusuran kata kunci Architecture Java

NO RESULT FOUND

Maaf, tidak ada yang cocok dengan kriteria yang Anda cari.

Apa yang ingin Anda lakukan?
« kembali ke Beranda atau gunakan kotak pencarian dibawah ini untuk mulai penelusuran baru.

Social Media & Marketplace
Chat via Whatsapp

Ada yang ditanyakan?
Klik untuk chat dengan customer support kami

Raisa
● online
Benu
● online
Raisa
● online
Halo, perkenalkan saya Raisa
baru saja
Ada yang bisa saya bantu?
baru saja
Produk Quick Order

Pemesanan dapat langsung menghubungi kontak dibawah:

Architecture Java

Jika kamu sedang mencari Architecture Java, maka anda berada di halaman yang tepat. Kami menyediakan aneka Architecture Java yang bisa anda pesan online. Silakan hubungi kami via +6282245078486, jangan lupa sertakan juka gambar yang diinginkan.

Kami mengirim paket Architecture Java melalui berbagai ekspedisi, misalnya JNE, JNT, POS, dll. Kami juga menerima pembayaran via BCA/Mandiri/dll. Pengiriman biasanya tidak sampai seminggu sudah sampai dan kami sertakan pula nomor resi yang bisa digunakan untuk tracking barang secara online.

java architecture  java works

Tidak hanya Architecture Java, anda juga bisa melihat gambar lain seperti Basis Diagram, Area Diagram, Mind Map, Very Simple, Stack Diagram, Diagram, Spring, Traditional, Map, Core, 8$, Java Database Connectivity, Java Web Start, Subversion, Groovy, Java 2D, Java Servlet, Java API for XML Registries, and Java Message Service.

Berbagai Contoh Architecture Java

Berikut kami sertakan berbagai contoh gambar untuk Architecture Java, silakan save gambar di bawah dengan klik tombol pesan, anda akan kami arahkan pemesanan via WA ke +6282245078486.

week    java architecture  data type java 768×1024

week java architecture data type java

Order Sekarang

java platform architecture 1600×840

java platform architecture

Order Sekarang

architecture  java 1000×563

architecture java

Order Sekarang

core java java architecture basics crtru 784×270

core java java architecture basics crtru

Order Sekarang

java architecture pptx 640×360

java architecture pptx

Order Sekarang

java program architecture diagram rdvolf 902×686

java program architecture diagram rdvolf

Order Sekarang

java architecture detailed explanation interviewbit 550×269

java architecture detailed explanation interviewbit

Order Sekarang

java architecture components  examples vfunction 1240×700

java architecture components examples vfunction

Order Sekarang

java architecture   components jvm jre  jdk edureka 500×380

java architecture components jvm jre jdk edureka

Order Sekarang

developers arena java architecture diagram 616×315

developers arena java architecture diagram

Order Sekarang

java architecture blueprint strategies  scalable  reliable apps 800×503

java architecture blueprint strategies scalable reliable apps

Order Sekarang

java architecture components  java architecture 768×454

java architecture components java architecture

Order Sekarang

java overview  architecture pptx 638×359

java overview architecture pptx

Order Sekarang

java virtual machine jvm architecture 768×608

java virtual machine jvm architecture

Order Sekarang

java technical architecture design diagram  scientific diagram 641×402

java technical architecture design diagram scientific diagram

Order Sekarang

java architecture explained  components workflow 1200×744

java architecture explained components workflow

Order Sekarang

java internals architecture  java virtual machine java 768×1024

java internals architecture java virtual machine java

Order Sekarang

java  architecture neutral 2048×1536

java architecture neutral

Order Sekarang

java architecture  java works 800×500

java architecture java works

Order Sekarang

java architecture java architecture   jvm  ghori ketan 822×724

java architecture java architecture jvm ghori ketan

Order Sekarang

java web application architecture diagram 888×425

java web application architecture diagram

Order Sekarang

components  java architecture 800×400

components java architecture

Order Sekarang

java ee classical architecture  scientific diagram 850×625

java ee classical architecture scientific diagram

Order Sekarang

Temukan solusi terbaik untuk kenyamanan ruang Anda dengan Architecture Java! Produk peredam suara dan panas ini menawarkan performa maksimal dengan harga yang terjangkau. Dapatkan kualitas unggul tanpa menguras kantong, dan nikmati suasana tenang serta sejuk di setiap sudut rumah atau kantor Anda. Pilih Architecture Java – pilihan cerdas untuk investasi jangka panjang!